Hi all.
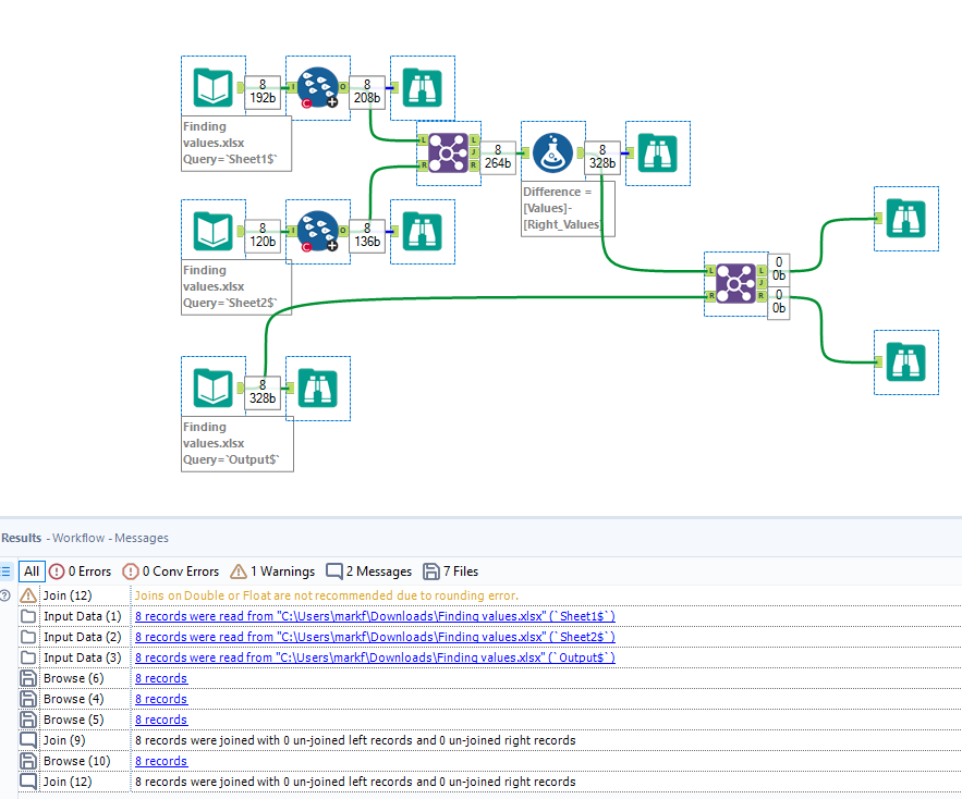
In the attached sheet, I need to find the difference between two sheet values avoiding cross join on it. My sheet one and two are input and my sheet three is output. I need to do my join only on group and get the output shown in the Output sheet(Attached excel). I tried doing it but it is doing cross join for me in group. I need some suggestion to solve this challenge. Thank you in advance.
In the Join Tool, you can select Join on Record Position. Would this be a solution?
The trick that I saw was to add a GROUPED record ID to identify the row# of each record in File 2. If the rows match identically, then you can JOIN on record position. In the example, that is TRUE. so you can simply JOIN on record position and get to your result.
Cheers,
Mark
Sorry, I forgot to add some extra values in sheet two. I tried your approach but there are extra group in sheet two.
Can you please explain it in little details. Thank you :)
I'm about to hop on a zoom, but here is an alternative solution that you could try with your new data. This includes a CReW macro. The attachments include a workflow package. Open it and try modifying the inputs to your new file.
Thank you so much for the solution. I don't have updated version of Alteryx .. so is there any alternate solution to this. Thank you again, I really appreciate your help
@nirvapatel1998 another way of doing this with the help of Tile and the Join tool to avoid cross join
