I'm looking to make every sentence of a text into a new column. You can think of the text as a normal paragraph, sentences separated by periods. So for example, I have this text:
WHEN THE VIRUS IS INSIDE THE BUILDING - MONTANA FREE PRESS GET THE WEEK'S TOP STORIES. SUBSCRIBE TO THE NEW MONTANA LOWDOWN. SIGN UP FOR OUR FREE WEEKDAY NEWSLETTER.
I want this text broken out into individual sentences in a new column (on new lines) like this:
Column1
WHEN THE VIRUS IS INSIDE THE BUILDING - MONTANA FREE PRESS GET THE WEEK'S TOP STORIES.
SUBSCRIBE TO THE NEW MONTANA LOWDOWN.
SIGN UP FOR OUR FREE WEEKDAY NEWSLETTER.
Thanks,
Alternator
You can use text to column tool and formula tool for this.
Workflow:
Hope this helps : )
Hi @The_Alternator ,
I've built this to accommodate any number of "." in the text.
The first browse tool shows the data split to rows and the second is split to columns.
Hope this helps,
M.
Hello @atcodedog05
Thank you for the response. This is what I was looking for. However - let's say I want to ignore certain periods for abbreviations. For example, I have a sentence that contains "U.S.":
SECTION 504 PLANS SPECIAL EDUCATION STATEWIDE TESTING U.S. SENATE.
Currently it's making "S" as its own sentence, when really I want to ignore that those periods. Any ideas?
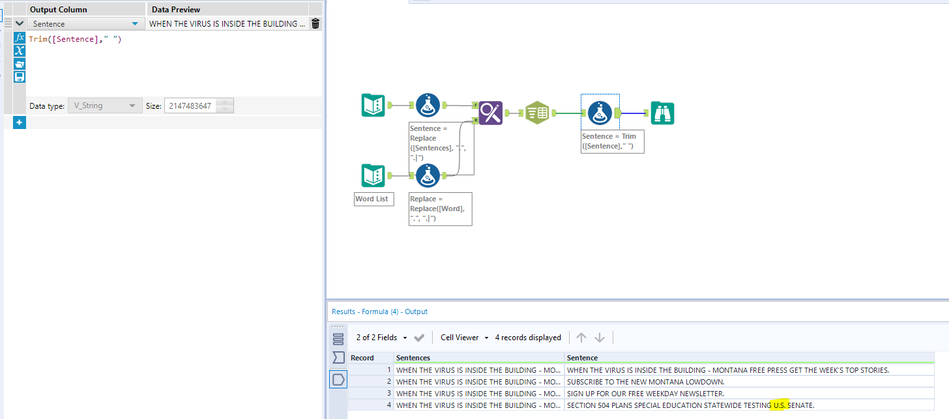
not without building a reference table manually. For example, you could build a table with a list of words you wish to ignore, then can match the text to the reference table.
There's no way for Alteryx to really know which is which.
M.
You would have to have a list of words and change them like below. There is no other way.
Workflow:
Hope this helps : )
mine changes it back to the original, but aside from that pretty much the same as @atcodedog05 's
Great minds 😉
