The Alteryx Community is a finalist in three 2026 CMX Awards! Help us win Customer Support Community, Most Engaged Community, and User Group Program of the Year - vote now! (it only takes about 2 minutes) before January 9.
ACT NOW: The Alteryx team will be retiring support for Community account recovery and Community email-change requests Early 2026. Make sure to check your account preferences in my.alteryx.com to make sure you have filled out your security questions. Learn more here
Start Free Trial

Alteryx Designer Desktop Discussions

Find answers, ask questions, and share expertise about Alteryx Designer Desktop and Intelligence Suite.

Extract Sentences between periods

The_Alternator
6 - Meteoroid

I'm looking to make every sentence of a text into a new column. You can think of the text as a normal paragraph, sentences separated by periods. So for example, I have this text:

 

WHEN THE VIRUS IS INSIDE THE BUILDING - MONTANA FREE PRESS GET THE WEEK'S TOP STORIES. SUBSCRIBE TO THE NEW MONTANA LOWDOWN. SIGN UP FOR OUR FREE WEEKDAY NEWSLETTER.

 

I want this text broken out into individual sentences in a new column (on new lines) like this:

 

Column1

WHEN THE VIRUS IS INSIDE THE BUILDING - MONTANA FREE PRESS GET THE WEEK'S TOP STORIES.

SUBSCRIBE TO THE NEW MONTANA LOWDOWN.

SIGN UP FOR OUR FREE WEEKDAY NEWSLETTER.

 

Thanks,

Alternator

 

 

9 REPLIES 9
atcodedog05
22 - Nova
22 - Nova

Hi @The_Alternator 

 

You can use text to column tool and formula tool for this.

 

Workflow:

atcodedog05_0-1634662025213.png

 

Hope this helps : )

 

mceleavey
17 - Castor
17 - Castor

Hi @The_Alternator ,

 

I've built this to accommodate any number of "." in the text.

The first browse tool shows the data split to rows and the second is split to columns.

mceleavey_0-1634661892551.png

mceleavey_1-1634661907946.png

 

 

 

Hope this helps,

 

M.



Bulien

The_Alternator
6 - Meteoroid

Hello @atcodedog05 

 

Thank you for the response. This is what I was looking for. However - let's say I want to ignore certain periods for abbreviations. For example, I have a sentence that contains "U.S.":

 

SECTION 504 PLANS SPECIAL EDUCATION STATEWIDE TESTING U.S. SENATE.

 

Currently it's making "S" as its own sentence, when really I want to ignore that those periods. Any ideas?

 

mceleavey
17 - Castor
17 - Castor

@The_Alternator ,

 

not without building a reference table manually. For example, you could build a table with a list of words you wish to ignore, then can match the text to the reference table.

There's no way for Alteryx to really know which is which.

 

M.



Bulien

atcodedog05
22 - Nova
22 - Nova

Hi @The_Alternator 

 

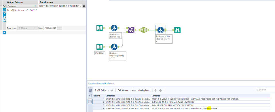
You would have to have a list of words and change them like below. There is no other way.

 

Workflow:

atcodedog05_0-1634662921847.png

 

Hope this helps : )

 

mceleavey
17 - Castor
17 - Castor

@The_Alternator ,

 

I've built an example of how you can do that:

 

mceleavey_0-1634662955155.png

mceleavey_1-1634662990987.png

 

Hope this helps,

 

M.

 



Bulien

mceleavey
17 - Castor
17 - Castor

mine changes it back to the original, but aside from that pretty much the same as @atcodedog05 's

 

Great minds 😉



Bulien

atcodedog05
22 - Nova
22 - Nova

Hi @The_Alternator 

 

Updated solution with keeping U.S. as same.

 

Workflow:

atcodedog05_1-1634663262168.png

 

Hope this helps : )

 

atcodedog05
22 - Nova
22 - Nova

@mceleavey 

 

Updated and covered that too 😉

Labels
Top Solution Authors