I have a Data Dictionary table that has a short and long text field I would like to use to rename the fields and add a description (rename & description that can be seen in the select tool)
rename = [short text]
description = [long description]
I can use a Dynamic Rename Tool to rename the fields.
I can use a Field Info Tool to see the description field and a formula tool to change the description, but I am not seeing how to tie it back.
Any thoughts or suggestions would be welcome.
Puff
Solved! Go to Solution.
Hi @stapuff
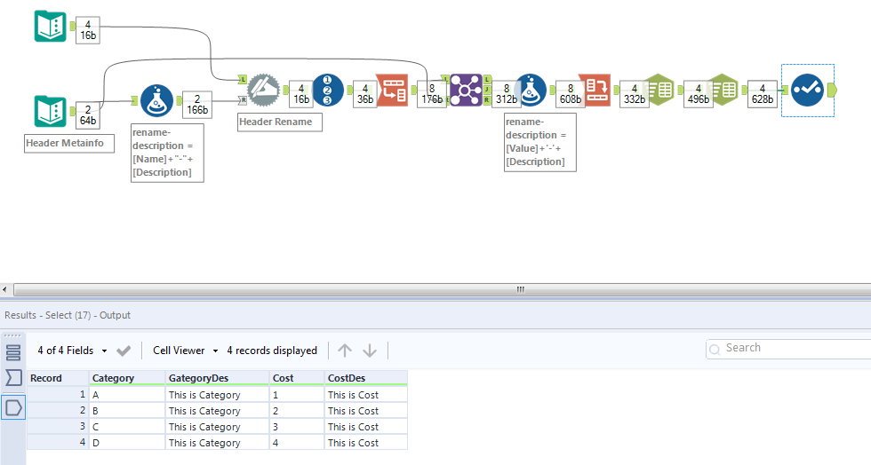
Here is a workflow for the task. You need 2 dynamic rename one for rename another for description.
Workflow:

Hope this helps 🙂 Feel to ask if you have any questions
If this post helps you please mark it as solution. And give a like if you dont mind 😀👍
@atcodedog05 I appreciate the response back.
I look at your example and I had something similar. My question is how do you tie that back to the main table to actually rename it?
I see no fields or values coming from the actual data table.
Thanks,
Puff
@stapuff
I made some changes to the work of @atcodedog05 and hope this is what you need.
@stapuff
if you like it mark it as accept please 😁
I will take a look at your suggestion.
I marker the respond from @atcodedog05 since I figured it out and basically had to replicate with the same logic.
Puff
Happy to help 🙂 @stapuff
Cheers and Happy Analyzing 😀
Feel free to reach out if you face any issues 🙂

