Hi All,
Is it possible to set a adding number in Row+Data function in Multi-Row formula if there is additional data. see attached image.
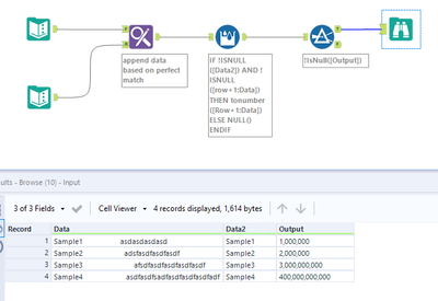
1st image - text input 1 is the source file. text input 2 have the data to filter in source file . the data contains in text input 2 will filter the data in text input 1 but with the additional row+data to get the amount. however, when I add an addtional data in text input 2 the row+data is not dynamic to captured the amount because theres an additional row added. so I was thinking if its possible if I set the row+data based in the count of text input 2 that set in row+data formula.
Solved! Go to Solution.
@OllieClarke Thank you,
I do apology for my workflow it is not complete. See Attached workflow I update the text input 2 tool. There are data besides of the Sample row contains.
@arjundelara The nice thing about the Find and Replace tool is we can make imperfect matches
With these options selected, we can search within the original field to see if our other field appears, rather than matches perfectly.
Hope that helps,
Ollie
