Hi All,
I have five different output results generated from workflows and a disclaimer text that needs to be combined into one output and write out to an excel sheet tab.
For convenience, I have given the workflow outputs which need to be joined together as Input 1-5 in different tabs of attached excel. The final output has these datasets joined one below the other with spaces in between each dataset. This is shown in the "Final output" tab of attached excel.
Keeping in mind that I have Alteryx 2019.4, can someone please guide if this is possible?
Input example 1
| 2 Year Cumulative | 0.612538 | 0.073604 |
| 3 Year Cumulative | 0.047021 | 0.352199 |
| 5 Year Cumulative | 0.457831 | 0.711525 |
| 10 Year Cumulative | 0.881223 | 0.188912 |
| From 31/12/99 Cumulative | 0.875222 | 0.307666 |
Input Example 2
| 2 Year Annualised | 4.53 | 3.468442 |
| 3 Year Annualised | 6.31 | 5.573498 |
| 5 Year Annualised | 3.86 | 3.235162 |
| 10 Year Annualised | 6.90 | 6.21913 |
| From 31/12/99 Annualised | 6.11 | 5.901789 |
Output
| 2 Year Cumulative | 0.612538 | 0.073604 |
| 3 Year Cumulative | 0.047021 | 0.352199 |
| 5 Year Cumulative | 0.457831 | 0.711525 |
| 10 Year Cumulative | 0.881223 | 0.188912 |
| From 31/12/99 Cumulative | 0.875222 | 0.307666 |
| 2 Year Annualised | 4.53 | 3.468442 |
| 3 Year Annualised | 6.31 | 5.573498 |
| 5 Year Annualised | 3.86 | 3.235162 |
| 10 Year Annualised | 6.90 | 6.21913 |
| From 31/12/99 Annualised | 6.11 | 5.901789 |
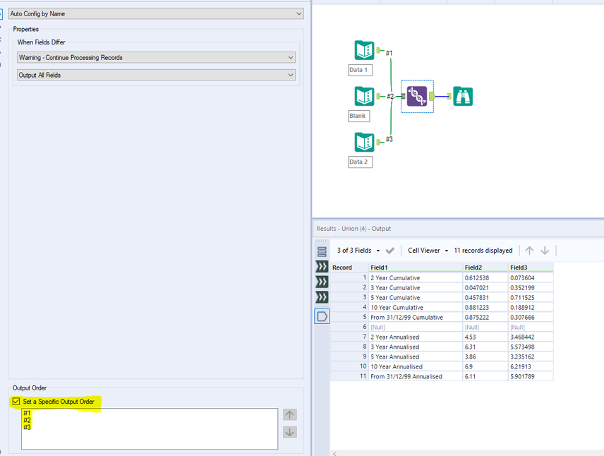
Hi @Mj9715
Here is how you can do it. Make sure highlighted set specific output order is checked and order is sorted.
Workflow:
Hope this helps : )
