Hi,
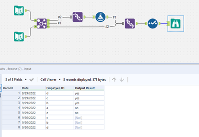
I have Data of 2 days, Previous Day and current day. I wanted to compare Previous day's Data with Today's data. If Previous date Data is Repeated in Today's date the output should be "Yes" , If it is not repeated in today's date then it is "No". Reference table attached below. For example employee ID 'a' of 9/29/2022 is not repeated on 9/30/2022 so output is "No", 'b' is repeated on Current day so it is 'Yes'.. Could you please help with this...
Input
| Date | Employee ID |
| 9/29/2022 | a |
| 9/29/2022 | b |
| 9/29/2022 | c |
| 9/29/2022 | d |
| 9/29/2022 | e |
| 9/30/2022 | b |
| 9/30/2022 | c |
| 9/30/2022 | d |
Output
| Date | Employee ID | Output result |
| 9/29/2022 | a | No |
| 9/29/2022 | b | Yes |
| 9/29/2022 | c | Yes |
| 9/29/2022 | d | Yes |
| 9/29/2022 | e | No |
| 9/30/2022 | b | |
| 9/30/2022 | c | |
| 9/30/2022 | d |
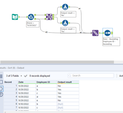
@Ayaanarjun-5885 have you tried multi-row formula?
@Ayaanarjun-5885 I have attached a sample workflow

