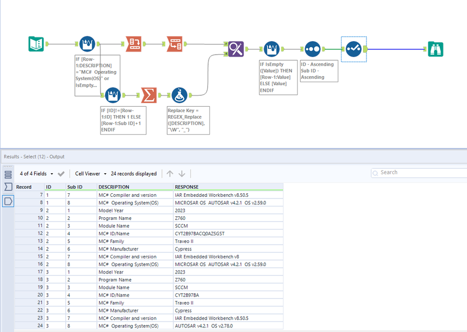
Need some help to copy paste rows based on the data. If there are two sets of micro data then the 3 rows as highlighted need to be copied over. Hope i am clear.
Existing :
| DESCRIPTION | RESPONSE |
| Model Year | 2023 |
| Program Name | Z760 |
| Module Name | RSDS |
| MC# ID/Name | CYT2B97BACQ0AZSGST |
| MC# Family | Traveo II |
| MC# Manufacturer | Cypress |
| MC# Compiler and version | IAR Embedded Workbench v8.50.5 |
| MC# Operating System(OS) | MICROSAR OS AUTOSAR v4.2.1 OS v2.59.0 |
| Model Year | 2023 |
| Program Name | Z760 |
| Module Name | SCCM |
| MC# ID/Name | CYT2B97BACQ0AZSGST |
| MC# Family | Traveo II |
| MC# Manufacturer | Cypress |
| MC# Compiler and version | IAR Embedded Workbench v8 |
| MC# Operating System(OS) | MICROSAR OS AUTOSAR v4.2.1 OS v2.59.0 |
| MC# ID/Name | CYT2B97BA |
| MC# Family | Traveo II |
| MC# Manufacturer | Cypress |
| MC# Compiler and version | IAR Embedded Workbench v8.50.5 |
| MC# Operating System(OS) | AUTOSAR v4.2.1 OS v2.78.0 |
Desired :
| DESCRIPTION | RESPONSE |
| Model Year | 2023 |
| Program Name | Z760 |
| Module Name | RSDS |
| MC# ID/Name | CYT2B97BACQ0AZSGST |
| MC# Family | Traveo II |
| MC# Manufacturer | Cypress |
| MC# Compiler and version | IAR Embedded Workbench v8.50.5 |
| MC# Operating System(OS) | MICROSAR OS AUTOSAR v4.2.1 OS v2.59.0 |
| Model Year | 2023 |
| Program Name | Z760 |
| Module Name | SCCM |
| MC# ID/Name | CYT2B97BACQ0AZSGST |
| MC# Family | Traveo II |
| MC# Manufacturer | Cypress |
| MC# Compiler and version | IAR Embedded Workbench v8 |
| MC# Operating System(OS) | MICROSAR OS AUTOSAR v4.2.1 OS v2.59.0 |
| Model Year | 2023 |
| Program Name | Z760 |
| Module Name | SCCM |
| MC# ID/Name | CYT2B97BA |
| MC# Family | Traveo II |
| MC# Manufacturer | Cypress |
| MC# Compiler and version | IAR Embedded Workbench v8.50.5 |
| MC# Operating System(OS) | AUTOSAR v4.2.1 OS v2.78.0 |
Solved! Go to Solution.
Happy to help : ) @jmedidi
Cheers and have a nice day!

