Hi all, need help in calculating subtotals. I used some of the solutions already provided, however, the issue is that my data is not fixed.So, how can I achieve the subtotals (output file) with multiple changing records that does not have any unique identifier. Please help.
Solved! Go to Solution.
Hi @SCK ,
I attached a sample workflow doing what you want.
Tell me if you need more details !
Cheers,
Jean-Baptiste
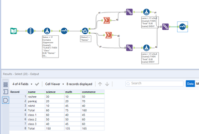
Hi @SCK
Here is a workflow for the task.

Output

Hope this helps : )
If this helps please mark the post as solution
@atcodedog05
Very nice dynamic solution.
Thank you @Qiu
Hi @SCK — Hope this also helps:
Please mark it "Solved" or "Solved" with a Like if it resolved your query. This will help other users find the same answer/resolution. Thank you.
