Hello all - have a question on a data set where I'm trying to average numbers based on a grouping. Below is my data set:
Here is my desired output:
I cannot find my solution via Summarize because it's dropping the scores for each category. Any way around this?
Thank you!
Solved! Go to Solution.
This worked - thank you! Simple solution I wasn't seeing.
Hi @krich434
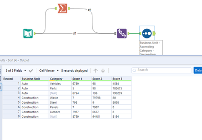
Please find my solution as expecting in your output.
1. Used the summarize tool as you did.
2. Use the union tool with Manually Configure Fields
3. Use the Sort tool to sort as if we have the sub total.
4. Use the Filter tool with the highlighted formula or to replace some kind of replace text stating Auto Subtotal.
Let me know if you need additional support.
Feel free to mark the solution of the post which helped to resolve the issue, so similar issues faced by other community members in future can be helpful to refer the solution.
Many thanks
Shanker V

