Bring your best ideas to the AI Use Case Contest! Enter to win 40 hours of expert engineering support and bring your vision to life using the powerful combination of Alteryx + AI. Learn more now, or go straight to the submission form.
Start Free Trial

Weekly Challenges

Solve the challenge, share your solution and summit the ranks of our Community!

Also available in | Français | Português | Español | 日本語
IDEAS WANTED

Want to get involved? We're always looking for ideas and content for Weekly Challenges.

SUBMIT YOUR IDEA

Challenge #89: Analyzing Social Data

AnaisComyn
9 - Comet

Finish !

troyeb4
8 - Asteroid

Got the basics covered. I created additional flags as some hashtags were embedded with other words, e.g. "SDGS".

 

Spoiler

troyeb4_0-1597347799359.png

 

JethroChen
10 - Fireball
Spoiler
challenge_89_jc.PNG
Samanthaj_hughes
ACE Emeritus
ACE Emeritus

I would look into the Hashtags, and the top 5 hashtags used. I have separated them out and cleaned the data. I will probs use Tableau.

#Alteryxrocks
DataHabanero
9 - Comet

Top 10 most retweeted Tweets!

DelHansen
8 - Asteroid

After some basic cleanup and duplicate removal (or what I considered duplicates) I did a bit of sentiment analysis to see if there were trends on positive v. negative tweets... Also fooled around with Alteryx reporting as an output!

Normster
8 - Asteroid

I took a step back and looked at the data in the various files before starting.  After determining that they had similar structures, I joined the files, removed redundancies, and then grouped the data into three streams.  I was interested to see who the most active users were (by number of tweets, retweets, followers, etc.); the topics that garnered the most interest; and the most active locations (tying topics to geography).

 

I pared down the data to include only the records with multiple actions.  Although the data could have been regrouped to create a single file with the relevant data, I left the data in their relevant group.  Also, for the locations, I intentionally did not spend a lot of time on cleanup.  (That's a whole other project).

 

In retrospect, I could probably have done more cleanup on the joined files, minimizing downstream work.

 

Qiu
21 - Polaris
21 - Polaris

I considered it done when I can get all the data from 10 files.

Spoiler
en-89.PNG
ArnavS
Alteryx Alumni (Retired)

fun one

Tony_Castillo
10 - Fireball

I went the route of two fold.

 

First, i wanted to find the Top influencers to see if there were any heavy influencers, In the end, I settled with the Top 10 influencers as shown in the below spoiler.

 

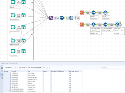
Second: In the spirit of our current election forces, I wanted check for any twitter bots that fed the messages. Unfortunately, user join date was not included as that would be one sign. Instead, I calculated the % of a user's total tweets were consumed by these topics. Anything > 50% of a user's total tweets dedicated to this topic was filtered out as a 'bot'. 137 users found

 

Spoiler
Snag_3fd75148.png

Snag_3fd7751c.png


Next steps for visualization could be to create tables and render output.