The Alteryx Community is a finalist in three 2026 CMX Awards! Help us win Customer Support Community, Most Engaged Community, and User Group Program of the Year - vote now! (it only takes about 2 minutes) before January 9.
ACT NOW: The Alteryx team will be retiring support for Community account recovery and Community email-change requests Early 2026. Make sure to check your account preferences in my.alteryx.com to make sure you have filled out your security questions. Learn more here
Start Free Trial

Weekly Challenges

Solve the challenge, share your solution and summit the ranks of our Community!

Also available in | Français | Português | Español | 日本語
IDEAS WANTED

Want to get involved? We're always looking for ideas and content for Weekly Challenges.

SUBMIT YOUR IDEA

Challenge #86: Create a Macro that Generates Past Dates

lisahitch95
8 - Asteroid
Spoiler
Screenshot 2023-12-12 092032.png

tristank
11 - Bolide

The intermediate challenges go from easy to painful back to easy etc...

 

Spoiler
Screenshot 2023-12-12 171835.pngScreenshot 2023-12-12 171830.png
Rob-Silk
8 - Asteroid

My solution below - took a bit of Googling to find out how to lock a macro, but was a useful thing to learn for the future!

 

Spoiler
challenge_86_RS_screencap.PNG
olga_strubbe
11 - Bolide

A fun challenge, thank you, @JoeM!

I built an app to include a Q on exclusion/inclusion of weekends in the results. 

 

Results I: Include weekends

include weekends.png

 

Results II: Exclude weekends

2024-01-08_11-49-18.png

 

Analytic App:

2024-01-08_11-54-37.png

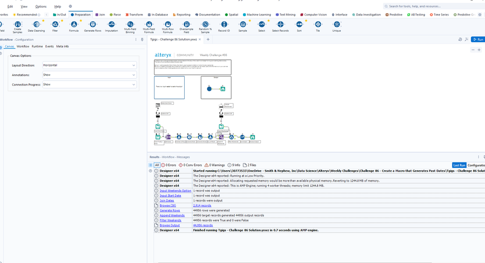
Tgigs
8 - Asteroid

My solution attached.

 

Spoiler.PNG

MilindGadhia
7 - Meteor

solution attached

ckoo22
8 - Asteroid

This is my first time creating an encrypted macro, I had fun learning about it.

H_a_n_g_C_h_e_n__x3
8 - Asteroid

Another One

danbostrom
8 - Asteroid

 

 

aatalai
15 - Aurora

C86