Want to get involved? We're always looking for ideas and content for Weekly Challenges.
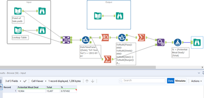
SUBMIT YOUR IDEAHere's my solution!
Got Stuck until I saw a new dataset in the solution. It was much more peaceful once I made the 'new input' with the info already given. 😂
Here is my solution.