The Alteryx Community is a finalist in three 2026 CMX Awards! Help us win Customer Support Community, Most Engaged Community, and User Group Program of the Year - vote now! (it only takes about 2 minutes) before January 9.
ACT NOW: The Alteryx team will be retiring support for Community account recovery and Community email-change requests Early 2026. Make sure to check your account preferences in my.alteryx.com to make sure you have filled out your security questions. Learn more here
Start Free Trial

Weekly Challenges

Solve the challenge, share your solution and summit the ranks of our Community!

Also available in | Français | Português | Español | 日本語
IDEAS WANTED

Want to get involved? We're always looking for ideas and content for Weekly Challenges.

SUBMIT YOUR IDEA

Challenge #8: Aggregate Consumer Purchases

MajdiSalie
7 - Meteor

Solution:

eduardosolomon
7 - Meteor

Hello!

I noticed this challenge calls for sorting by July, however in the downloads the information description is for June? That is very confusing!

Either way, I followed the logic for July instead.

Could someone please fix @TaraM ?

duonglindaa
7 - Meteor
Spoiler
duonglindaa_0-1671797273571.png

 

Felipe_Ribeir0
16 - Nebula
Spoiler
My solution is basically using the summarize function to concatenate all Types and the filter function to filter the Ticket`s  that contains the necessary Types.

Felipe_Ribeir0_0-1671801481032.png

 

danblythe
8 - Asteroid
Spoiler
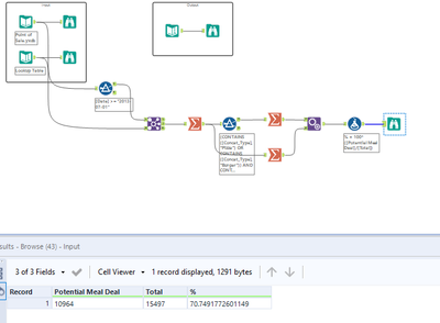
It took me way too long to realise since June 2013 meant after June 2013 😡
BS_THE_ANALYST
15 - Aurora
15 - Aurora

Fun challenge 😄

Spoiler
BS_THE_ANALYST_0-1672146352619.png

 

All the best,
BS

LinkedIN

Bulien
naomipipes
7 - Meteor

I did it!!! 

cameronfraser
7 - Meteor
Spoiler
cameronfraser_1-1672248815898.png

 

I got it after figuring out the that June is not included.

Spurs
8 - Asteroid
Spoiler
Spurs_0-1672221836249.png


Couldn't work out why I wasn't getting the right answer so checked the solution and realised that when the question said 'since June 2013', this meant July onwards. I thought this meant since the beginning of June 2013 so had my formula from 2013-06-01, not 2013-07-01. Confusing! 

 

hnakabara
7 - Meteor

Weekly challenge #8 WF