Bring your best ideas to the AI Use Case Contest! Enter to win 40 hours of expert engineering support and bring your vision to life using the powerful combination of Alteryx + AI. Learn more now, or go straight to the submission form.
Start Free Trial

Weekly Challenges

Solve the challenge, share your solution and summit the ranks of our Community!

Also available in | Français | Português | Español | 日本語
IDEAS WANTED

Want to get involved? We're always looking for ideas and content for Weekly Challenges.

SUBMIT YOUR IDEA

Challenge #61: Save the Astronaut

JTCairns
8 - Asteroid

Was very temted to be over literal but went for simple instead!

 

Spoiler
JTCairns_0-1581441567391.png
Nicholas_Bignell
8 - Asteroid
 
mikeprice17
8 - Asteroid

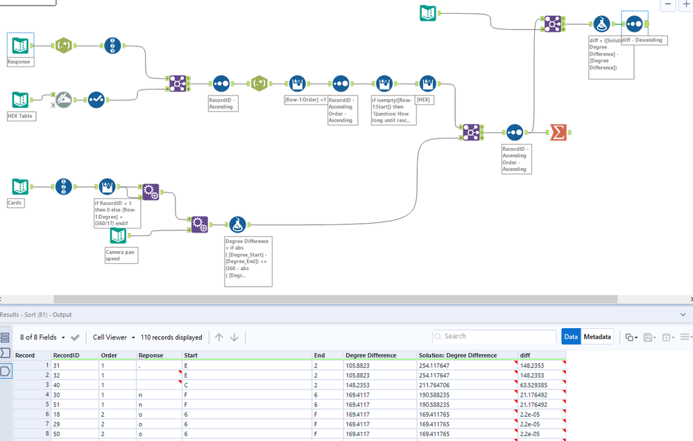
Fun Problem. The provided solution is slightly off. On 5 of the records it takes the longer route to the next letter (left vs right). So it ended up adding two full minutes. The error is in the logic of the multirow formula.

 

Might be the first time I feel I improved on on the provided solution.

LindaLo
8 - Asteroid

It is a fun case! Love it!

I got a different result than the solution

 

Spoiler
difference with solution.PNG
Chantelb
9 - Comet
Spoiler
Chantelbbr_0-1583989309809.png

 

mpennington
11 - Bolide

Solution attached.  Matt Damon would not have made it, if I had not been able to look to other solutions for guidance. 

 

Spoiler
MP61.png

 

 

atcodedog05
22 - Nova
22 - Nova

On a spree to binge complete weekly challenges

 

Spoiler
This is my solution

atcodedog05_0-1585408405719.png

 

kaianderson
8 - Asteroid

Loved this one!

KevinTang
8 - Asteroid

definitely an interesting one.

Jean-Balteryx
16 - Nebula
16 - Nebula

Here is my solution !