The Alteryx Community is a finalist in three 2026 CMX Awards! Help us win Customer Support Community, Most Engaged Community, and User Group Program of the Year - vote now! (it only takes about 2 minutes) before January 9.
ACT NOW: The Alteryx team will be retiring support for Community account recovery and Community email-change requests Early 2026. Make sure to check your account preferences in my.alteryx.com to make sure you have filled out your security questions. Learn more here
Start Free Trial

Weekly Challenges

Solve the challenge, share your solution and summit the ranks of our Community!

Also available in | Français | Português | Español | 日本語
IDEAS WANTED

Want to get involved? We're always looking for ideas and content for Weekly Challenges.

SUBMIT YOUR IDEA

Challenge #58: An Odd String to Date Conversion

akkuu
8 - Asteroid

done

Supergiant
8 - Asteroid
Spoiler
Supergiant_0-1640609327845.png

 

ainderike
8 - Asteroid

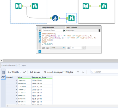
Tried to put everything into a single Formula Tool. I'm curious to see other creative solutions.

Spoiler
ainderike_0-1640729825976.png

 

zcahsyl
7 - Meteor
Spoiler
zcahsyl_0-1640734491187.png

 

zcahsyl_1-1640734495716.png

 

 

James_Driver9
8 - Asteroid
Spoiler
James_Driver9_0-1640868351623.png

 

Alteryx_AR
12 - Quasar

My solution..

davidhardister
8 - Asteroid

This challenge is an exact copy of Challenge #46

 

davidhardister_0-1641316794046.png

 

lalaquta
7 - Meteor

Tricky lol!

scoles0617
8 - Asteroid

My solution

Qusaiamer
7 - Meteor

My take on this one!