Pardon our dust - Alteryx Academy is under construction. Lessons and courses completed on Community from now until January 20th will not be recorded.
Start Free Trial

Weekly Challenges

Solve the challenge, share your solution and summit the ranks of our Community!

Also available in | Français | Português | Español | 日本語
IDEAS WANTED

Want to get involved? We're always looking for ideas and content for Weekly Challenges.

SUBMIT YOUR IDEA

Challenge #54: Data Prep Address Parsing

ireneD
6 - Meteoroid

Challenge solution by Irene Diomichallenge 54 completed.PNG

 

Patrick_Silveira
7 - Meteor

Solved

MichaelPilotFreight
8 - Asteroid

Check out my solution!

Kevin_VANCAPPEL
10 - Fireball

Hello,

 

  here is my proposal.

 

  Regards,

  Kévin V.

CandiceDB
Alteryx
Alteryx

My solution:

 

Spoiler
CandiceDB_0-1631120410793.png

 

Kevin_VANCAPPEL
10 - Fireball

Hello,

 

  here is my proposal.

 

  Regards,

  Kévin V.

brandowd
8 - Asteroid

Hi @GeneR ,

 

I managed to get the answer using formula/regex (like others I didn't have access to any street lookups). I got zip / state very quickly but the 'City' proved a little more challenging given the number of words for the street / city. There's a bit of an assumption that 'roads' will definitely end in a certain name such as 'street' or 'circle'. For this case it's easy to fix but it doesn't make it a workflow that will work in all instances (or even in the UK) so I didn't really like what I'd done. Still fun though.

 

Spoiler
brandowd_1-1631262847612.png

 


 

DanTh
Alteryx Alumni (Retired)

Great to use the built-in Alteryx Address blocks!

 

 

Spoiler
I was hoping for a more dynamic solution, but it seems that replacing the "Street" types with delimiters was the easiest way to go. 
DanTh_1-1631266804489.png

3/5


 

 

 

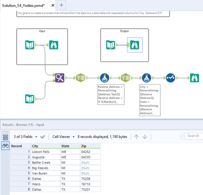
Original_Yodies
8 - Asteroid
Spoiler
Original_Yodies_0-1631586706206.png

 

TimN
13 - Pulsar
Spoiler
TimN_0-1632320967868.png

 

I need to learn Regex but was able to parse City with String Functions