Want to get involved? We're always looking for ideas and content for Weekly Challenges.
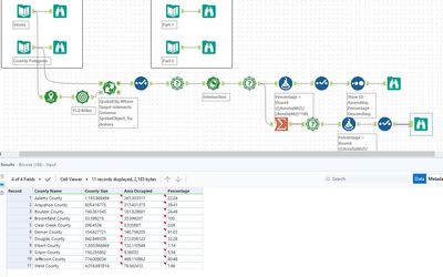
SUBMIT YOUR IDEAMy solution. However, my solution identifies that the trade area for store 102 is actually outside of Broomfield County. My overlap% for Broomfield is lower because of this. The Alteryx Solution Goalpost suggests that Broomfield County has 100% of the entire store network overlapping. Based on my solution, this is not the case. My solution recognises that intersects can also overlap one another. Therefore, my county formula takes an average of the Intersect Area in SqMi and uses this to form the %overlap.
Multi-field spacial info tool would be cool
