ACT NOW: The Alteryx team will be retiring support for Community account recovery and Community email-change requests Early 2026. Make sure to check your account preferences in my.alteryx.com to make sure you have filled out your security questions. Learn more here
Start Free Trial

Weekly Challenges

Solve the challenge, share your solution and summit the ranks of our Community!

Also available in | Français | Português | Español | 日本語
IDEAS WANTED

Want to get involved? We're always looking for ideas and content for Weekly Challenges.

SUBMIT YOUR IDEA

Challenge #5: HR Position Finder Application

jbichachi003
9 - Comet

My solution!

 

Spoiler
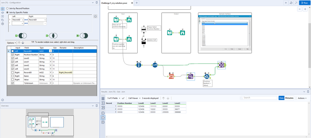
Challenge 5 solutionChallenge 5 solution
Rahulv288
7 - Meteor

Nice Exercise  to start analytical app.
Learn how to create list direct from app.

DataNath
17 - Castor
17 - Castor

My solution to #5.

 

Spoiler
DataNath_0-1651070410305.png

 

ashr4fpatel
7 - Meteor

Done it at last Finally understand Dropdowns thank you

TonyAndriani
9 - Comet

Reposting under new user ID.

binu_acs
21 - Polaris
Spoiler
binuacs_0-1651303210538.png

 

mindyzhang99
8 - Asteroid

First time to Marco task!

Great to learn how to build an app

MariusNikiforovas
8 - Asteroid

My solution:

MariusNikiforovas_0-1652219457336.png

 

JamesCharnley
13 - Pulsar
Spoiler
JamesCharnley_0-1652286328118.png

 

One of my messiest solutions yet! But it's my first app challenge so I'm happy

Abiramm1
8 - Asteroid

I think transforming the data was harder than actually creating an app, but overall a fun challenge :)