Want to get involved? We're always looking for ideas and content for Weekly Challenges.
SUBMIT YOUR IDEAHere is my submission.
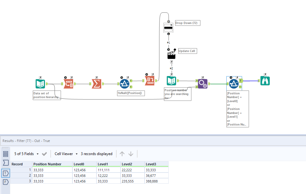
@JasonHu Thanks for sharing - the Cross Tab to get the Drop Down action to pull from your Position Number array was very helpful to me!