ACT NOW: The Alteryx team will be retiring support for Community account recovery and Community email-change requests Early 2026. Make sure to check your account preferences in my.alteryx.com to make sure you have filled out your security questions. Learn more here
Start Free Trial

Weekly Challenges

Solve the challenge, share your solution and summit the ranks of our Community!

Also available in | Français | Português | Español | 日本語
IDEAS WANTED

Want to get involved? We're always looking for ideas and content for Weekly Challenges.

SUBMIT YOUR IDEA

Challenge #5: HR Position Finder Application

sachin02
8 - Asteroid

My solution

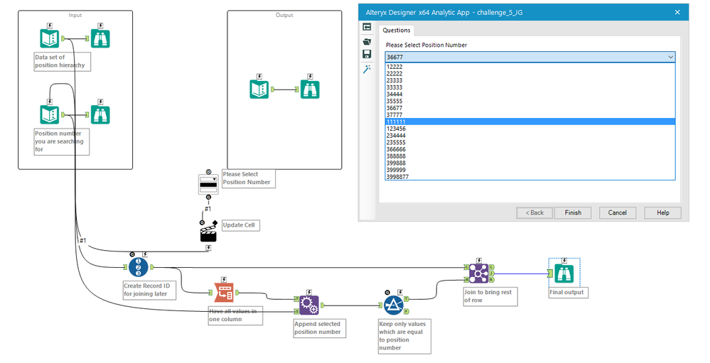
JoshuaGostick
12 - Quasar

My first challenge working with analytical apps :)

Spoiler
challenge_5.PNG

 I've attached the file as a .yxmd file as I couldn't attached a .yxwz file.

MarcusDoesBI
7 - Meteor

Nice challenge after just completing the Analytic App guided learning yesterday.

 

Still need to figure out how to populate the drop down list without manually copying and pasting the numbers for selection.

 

Saved as .yxmd since this won't allow me to upload a .yxwz file

 

Spoiler
Alteryx Challenge 5 MG.PNG

 

 

KeithTroutt
8 - Asteroid

My solution includes a flow that generates all the unique position numbers and populates the drop down. 

Spoiler
Challenge 5 Spoiler.PNG

 

 

RichoBsJ
11 - Bolide

Hi! Here my solution :)

Thableaus
17 - Castor
17 - Castor

Challenge #5 - Done!

 

Spoiler
Capturar.PNG

Cheers,

AmNotARobot
8 - Asteroid

My solution. Added in dynamic drop down list population.

Samuel_To
10 - Fireball

Hi @GeneR ,

 

Here is my solution.

 

Best Regards,

Samuel

A_Twa
8 - Asteroid

This was my first attempt at an app.  I (eventually) got to the answer; thanks for the challenge!

FeedMeData
8 - Asteroid

Attached my solution :)