ACT NOW: The Alteryx team will be retiring support for Community account recovery and Community email-change requests Early 2026. Make sure to check your account preferences in my.alteryx.com to make sure you have filled out your security questions. Learn more here
Start Free Trial

Weekly Challenges

Solve the challenge, share your solution and summit the ranks of our Community!

Also available in | Français | Português | Español | 日本語
IDEAS WANTED

Want to get involved? We're always looking for ideas and content for Weekly Challenges.

SUBMIT YOUR IDEA

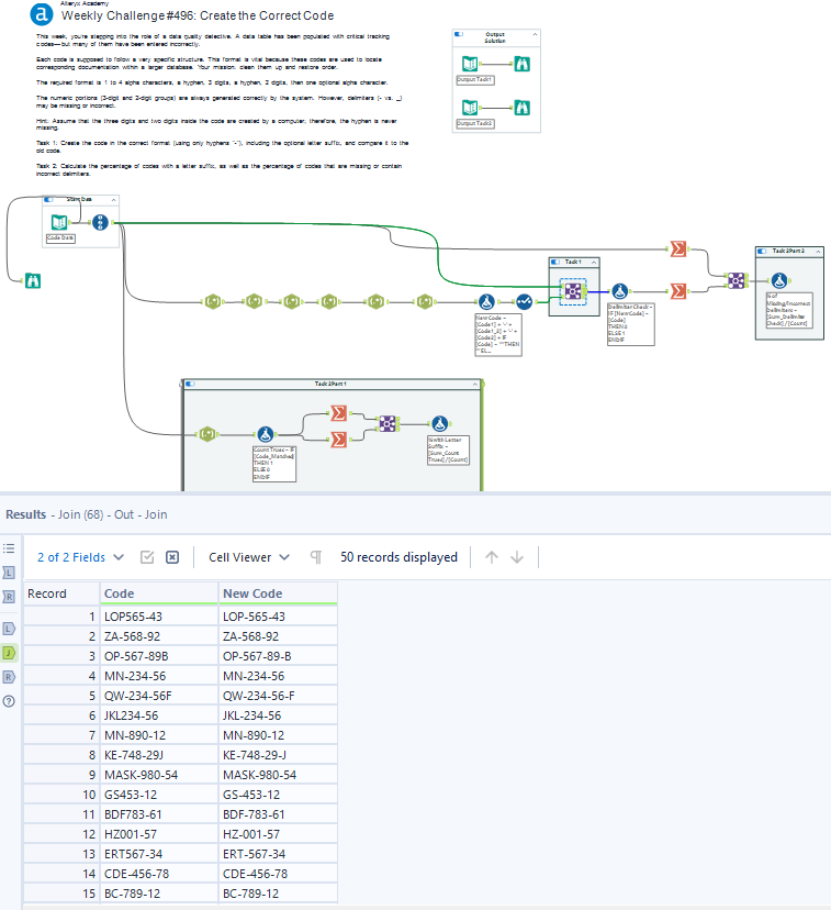
Challenge #496: Create the Correct Code

ANNE_LEROY
8 - Asteroid

Done

ypt
7 - Meteor

2nd challenge attempted in december :) not impressive, but i'm just getting started!

ypt_0-1765358643310.png

 

Reesetrain2
9 - Comet
9 - Comet

All, @jeprime,

 

I'm catching up from last week as I had some differing results.

For row 3 in the solution: Error: Expect Equal (69): Record 3 field New Code: Expected "XYZ-78912-B", Actual "XYZ-789-12-B", I'm showing this one as missing a hyphen.

I also used ^([A-Z]+)\-(\d{3})\-(\w+) in REGEX to parse as if the delimiters were correct, the parse would work when re-constructed and thus it was properly entered.

-Nonetheless, it was a great challenge as I took a circuitous route using regex and formula tools!

Spoiler
Screenshot 2025-12-14 224918.png

 

pwhph134
5 - Atom

Have different percentages for task 2

chanivan
7 - Meteor

fun with regex

Spoiler
chanivan_0-1766604779397.png

 

abe_ibanez
10 - Fireball
Spoiler
As others have mentioned, I believe the third record on the task 1 solution is incorrect. 
Also, for part 2, I believe the second percentage has its digits backwards.
abe_ibanez_1-1766673454274.png

 


abe_ibanez_0-1766673439588.png

 

matthewkelleher
6 - Meteoroid
Spoiler
Challenge_496_solution_screenshot.png
rrfallen
5 - Atom

My first time trying a weekly challenge. I'm sure there are simpler ways to go about it. But I got there! (I think!)

jtmoll
7 - Meteor
Spoiler
jtmoll_0-1767975130593.png

 


RegEx: ^([A-Z]+)[-_]?(\d+)[-_]?(\d+)?[-_]?([A-Z])?$
Formula: [RegExOut1]
+ "-" + [RegExOut2]
+ IIF(ISNULL([RegExOut3]) OR [RegExOut3] = "", "", "-" + [RegExOut3])
+ IIF(ISNULL([RegExOut4]) OR [RegExOut4] = "", "", "-" + [RegExOut4])

jtmoll_1-1767975152336.pngjtmoll_2-1767975164276.png
jtmoll
7 - Meteor

Glad you got your feet wet with the weekly challenges, output looks good to me! @rrfallen