core.noscript.text
Want to get involved? We're always looking for ideas and content for Weekly Challenges.
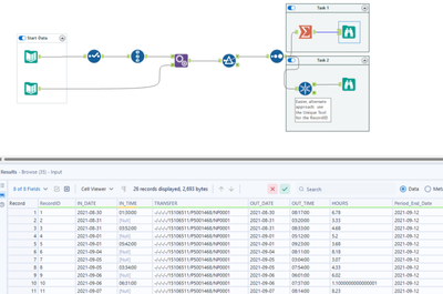
My solution:
good and short challenge
This was a fun challenge
Good.
One source & Two tool solution
I really liked this one! It's simple, but there's a lot to think about
My Solution
my solution!