ACT NOW: The Alteryx team will be retiring support for Community account recovery and Community email-change requests Early 2026. Make sure to check your account preferences in my.alteryx.com to make sure you have filled out your security questions. Learn more here
Start Free Trial

Weekly Challenges

Solve the challenge, share your solution and summit the ranks of our Community!

Also available in | Français | Português | Español | 日本語
IDEAS WANTED

Want to get involved? We're always looking for ideas and content for Weekly Challenges.

SUBMIT YOUR IDEA

Challenge #49: Reformatting Transactional Data

Christoph_Ebersbach
8 - Asteroid

now with right attachment..

sarahjohnson
8 - Asteroid
Spoiler
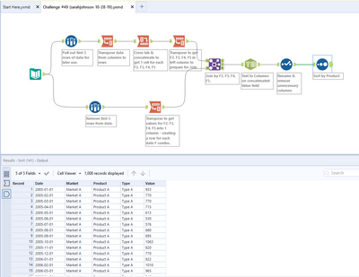
sarahjohnson_0-1572293635443.png

 

 Round about way to get there, but it worked 🙂

njsteengaard
6 - Meteoroid

Hereby my reply

Hitch
8 - Asteroid

Here's my attempt

apabonok
8 - Asteroid

Hi. This is my solution... 

 

TonyaS
Alteryx
Alteryx
Spoiler
tsmith2_0-1573094896170.png
Tonya Smith
Sr. Product Manager, Adoption & Expansion
Lily_Unsworth
8 - Asteroid
 
AmeliaG
Alteryx
Alteryx
Spoiler
49_screenshot.png
Rags1982
10 - Fireball
 
Inactive User
Not applicable