Want to get involved? We're always looking for ideas and content for Weekly Challenges.
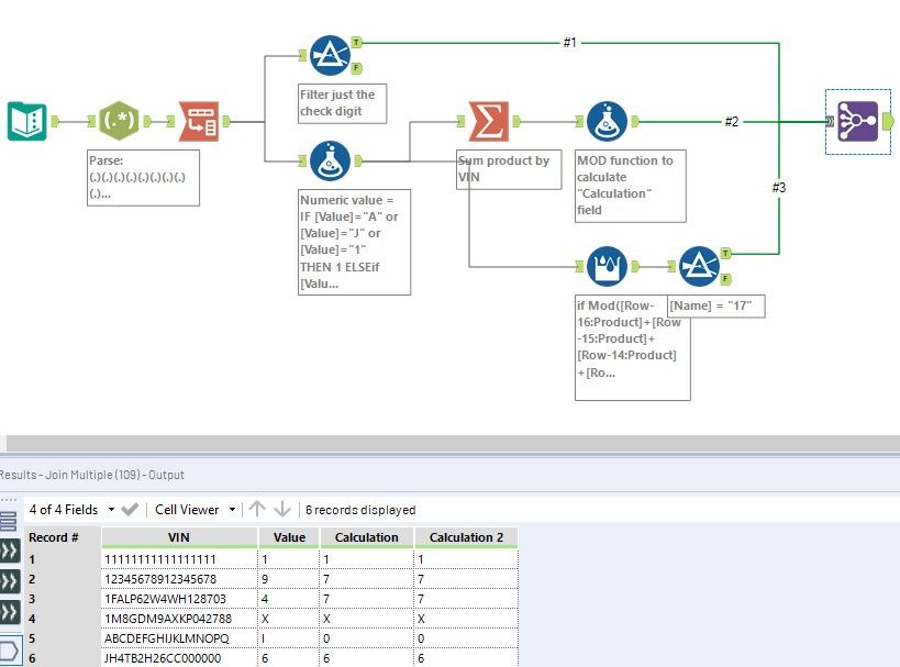
SUBMIT YOUR IDEAHere's my solution! - I have tried to do the calculation in 2 different ways.
trickier than it first looked
Learned a few new tools/tricks on this one!
