ACT NOW: The Alteryx team will be retiring support for Community account recovery and Community email-change requests Early 2026. Make sure to check your account preferences in my.alteryx.com to make sure you have filled out your security questions. Learn more here
Start Free Trial

Weekly Challenges

Solve the challenge, share your solution and summit the ranks of our Community!

Also available in | Français | Português | Español | 日本語
IDEAS WANTED

Want to get involved? We're always looking for ideas and content for Weekly Challenges.

SUBMIT YOUR IDEA

Challenge #462: Analyze Past Weekly Challenge Interactions

logdog0411
9 - Comet

Bump me up a couple of spots! #177 and climbing...

Standings.png



 

 

Carolyn
12 - Quasar
12 - Quasar

Solved! I also looked myself up - I was at 241 when the data was pulled. I need to do some catching up :)

 

 

Spoiler
2025-02-04 11_36_18-Alteryx Designer x64 - _Challenge462_Carolyn.yxmd.png

 

Tofel
9 - Comet

Congrats Top 15

 

Spoiler
Challenge 462.jpg

CJSO
5 - Atom

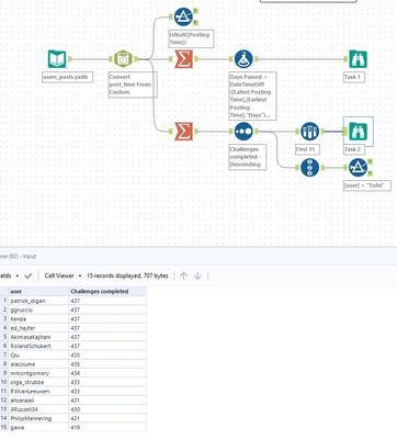
Nice and relatively simple challenge! Curious to see how I could have made it more efficient. Congrats to patrick_digan, ggruccio, Kenda, ed_hayter, AkimasaKajitani and RolandSchubert for sharing the top spot! Let's see who will be the number one after the first 1000 weekly challenges.

 

Let me know how I could have improved my approach.

Spoiler
Screenshot 2025-02-05 143957.png

See you in next week's challenge

 

 

 

reubn
6 - Meteoroid

My solution :)

Spoiler
462.png

trangmtran3
5 - Atom

hii

MadyeIBT
8 - Asteroid

Congratulations @patrick_digan  @ggruccio , @Kenda , @ed_hayter , @AkimasaKajitani @RolandSchubert @Qiu @alacoume  @mmontgomery @olga_strubbe @RWvanLeeuwen @ahsanaali @ARussell34 @PhilipMannering and @gawa!!

 

What a quick and easy challenge. Was also a lot of fun to test out the new Copilot Assistant!

ntakeda
12 - Quasar

My solution.

I'm #568...

Spoiler
 
2025-02-06_15h03_08.png

Oj_Borah
5 - Atom

Solution

mattnason1
9 - Comet

Fun one, probably could have gotten the date format in one formula but was lazy with date time parse tools.