Pardon our dust - Alteryx Academy is under construction. Lessons and courses completed on Community from now until January 20th will not be recorded.
Start Free Trial

Weekly Challenges

Solve the challenge, share your solution and summit the ranks of our Community!

Also available in | Français | Português | Español | 日本語
IDEAS WANTED

Want to get involved? We're always looking for ideas and content for Weekly Challenges.

SUBMIT YOUR IDEA

Challenge #460: Fun Facts About LEGO® Sets! Part 2

wbasuki
8 - Asteroid

Mu solution

Spoiler
Screenshot 2025-01-30 105918.png
tomqlduong
8 - Asteroid

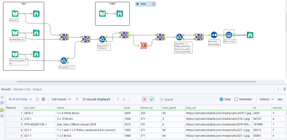
Here is my solution to Challenge #460

Spoiler
Screenshot 2025-01-30 164559.png
lukebennett126
7 - Meteor

Fun challenge! I originally got only 13 matches, but finally realized we're defining a set in this case as the combination of set number and version, so after including version in the summarize tools I got the desired output of 23.

mattnason1
9 - Comet

Fun one I needed 5 joins. :)

 

My results were a few less than the solution, but I checked one of the ones that the solution showed and mine didn't, and you couldn't make a set with the same colors.  That might not be intended - but I am okay with the slight differences.

TobiasFitschen
8 - Asteroid
Spoiler
Challenge_460.png

BSilverblatt
8 - Asteroid

Solution attached:

Carolyn
12 - Quasar
12 - Quasar

Solved! I fell into a few of the traps along the way :) 

 

Spoiler
2025-02-04 11_14_40-Alteryx Designer x64 - Challenge460_Carolyn.yxmd.png
MadyeIBT
8 - Asteroid

It always makes me feel good when I don't have to use the hints. I definitely didn't find the most straightforward way but loved it nonetheless! 

ntakeda
12 - Quasar

My answers didn't match.

Milanz
9 - Comet

my solution ;-)

 

Spoiler
 
460.jpg

 

but...

In my solution there are also only 13 hits. When I look at the hints, I can't see what I'm doing wrong. Maybe someone can explain that to me?

For example,  used Set-No. 216-1 is not in my output, when I look at the parts lists, I have in the Set-No. 10189-1 no color code other than "15". How can fit 216-1 into 10189-1?