ACT NOW: The Alteryx team will be retiring support for Community account recovery and Community email-change requests Early 2026. Make sure to check your account preferences in my.alteryx.com to make sure you have filled out your security questions. Learn more here
Start Free Trial

Weekly Challenges

Solve the challenge, share your solution and summit the ranks of our Community!

Also available in | Français | Português | Español | 日本語
IDEAS WANTED

Want to get involved? We're always looking for ideas and content for Weekly Challenges.

SUBMIT YOUR IDEA

Challenge #46: Formatting a Date from an Integer

Diederik_vanderharst
8 - Asteroid

Voila

 

Spoiler
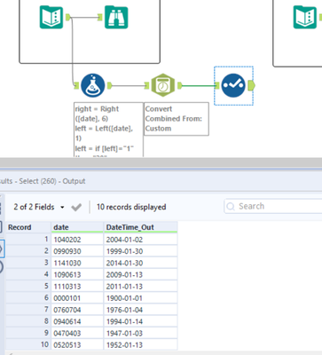
Schermafbeelding 2022-03-24 om 11.27.24.png

alfredcsy
8 - Asteroid

alfredcsy_0-1648219035065.png

 

DanielvanLeuzen
9 - Comet

my solution

rohit782192
11 - Bolide

i have learn the best use of Date time format from Integer and Parse a Date format to a custom string.

DennisK
8 - Asteroid

Attached Solution

raeaton
8 - Asteroid

My solution!

Spoiler
Challenge46Solution.PNG
alisonpitt
11 - Bolide

Challenge #46

Sujithappaiah
7 - Meteor

 

 

Combined starts with and replace first in a conditional statement. 

 

 

Challenge_46.PNG

mgaronson
11 - Bolide

Used ToDate function then read about DateTimeParse function. Added both to solution to practice the DateTimeParse Function.

rohit782192
11 - Bolide

Awesome work