Bring your best ideas to the AI Use Case Contest! Enter to win 40 hours of expert engineering support and bring your vision to life using the powerful combination of Alteryx + AI. Learn more now, or go straight to the submission form.
Start Free Trial

Weekly Challenges

Solve the challenge, share your solution and summit the ranks of our Community!

Also available in | Français | Português | Español | 日本語
IDEAS WANTED

Want to get involved? We're always looking for ideas and content for Weekly Challenges.

SUBMIT YOUR IDEA

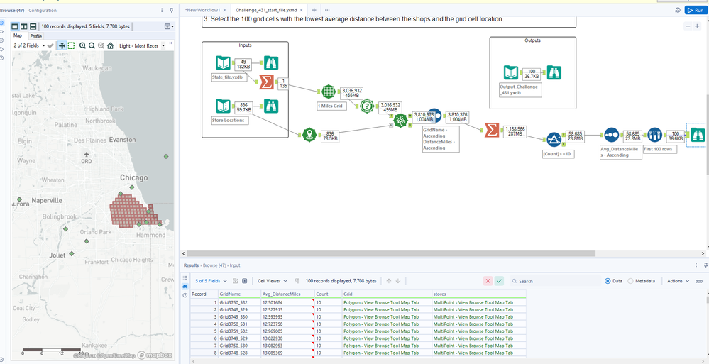
Challenge #431: Ice Cream Road Trip – Summer Edition

ed_hayter
13 - Pulsar

neat challenge

 

Spoiler
image.png
mmontgomery
11 - Bolide
11 - Bolide

Certainly was a fun challenge that got me some practice with the grid tool, thanks @RWvanLeeuwen!

tammybrown_tds
9 - Comet

Fun spatial challenge...but I'm not sure that I would want ride my bike through all of those Chicago grids.

 

Spoiler
Screenshot 2024-07-09 164305.png
RWvanLeeuwen
11 - Bolide

Hi there @tammybrown_tds
The basic idea would be to select one of those grids as to book a place to stay in that location, and to use that location to bike towards all those ice cream stores that are in the vicinity, and circle back to our resting point.

 

Hope this makes sense. Cheers!

RWvanLeeuwen
11 - Bolide

Hi @ahsanaali 
If you were referencing the ice cream store that is located in the middle of Lake Michigan, then yes this dataset is quite special :-)

If you want to tidy the dataset, you can try and filter the ice cream stores to keep only those stores that are within the boundaries of the state shape? If those shapes fairly resemble the land mass, you might consider using a spatial tool to filter the stores to only relevant locations.

patrick_digan
17 - Castor
17 - Castor
Spoiler
image.png
mkeiffer
10 - Fireball
10 - Fireball

@alexnajm  Can you walk me through how to adjust/change the XML code so I can customize the How Many Nearest Points to Find and the Maximum Distance values in the Find Nearest Tool?  Thanks so much in advance for your help!

alexnajm
18 - Pollux
18 - Pollux

@mkeiffer you can turn on the XML view in your user settings and then adjust from threes! There will be a new button next to the Navigation button when you click on the Find Nearest tool

mkeiffer
10 - Fireball
10 - Fireball

@alexnajm  Thanks, Alex!  You rock!!  That did the trick. 

Yoshiro_Fujimori
15 - Aurora
15 - Aurora

Did not match the expected result at first, and checked the solution. Got some lessons on spatial tools. Thanks!

 

Spoiler
Workflow
Challenge_431_workflow.png