The Alteryx Community is a finalist in three 2026 CMX Awards! Help us win Customer Support Community, Most Engaged Community, and User Group Program of the Year - vote now! (it only takes about 2 minutes) before January 9.
ACT NOW: The Alteryx team will be retiring support for Community account recovery and Community email-change requests Early 2026. Make sure to check your account preferences in my.alteryx.com to make sure you have filled out your security questions. Learn more here
Start Free Trial

Weekly Challenges

Solve the challenge, share your solution and summit the ranks of our Community!

Also available in | Français | Português | Español | 日本語
IDEAS WANTED

Want to get involved? We're always looking for ideas and content for Weekly Challenges.

SUBMIT YOUR IDEA

Challenge #4: Date Parsing

ntakeda
12 - Quasar

My solution!!

Spoiler
ntakeda_0-1686813520829.png

 

 

Tofel
9 - Comet
Spoiler
Tofel_0-1686845755504.png

 

Clifford_Coon
11 - Bolide

My Solution:

Spoiler
challenge_004.jpg

ejhaley
8 - Asteroid
8 - Asteroid

Solution :)

Spoiler
ejhaley_0-1687269599666.png

 

rpcarniato
7 - Meteor
Spoiler
rpcarniato_0-1687282404280.png

1st RegEx Formula (Parse): [^1234567890](\d+.[[:alpha:]]+.\d+|[[:alpha:]]{3}\s\d+\W*\s\d{4})[^1234567890]
2nd RegEx Formula (Replace $2-$1-$3): ([[:alpha:]]{3})\s(\d+)\W*\s(\d{4}) 

RegEx Formulas are inside spoiler tag

KellyWray
5 - Atom

Attached is my solution.  Thanks!

longyanChen
8 - Asteroid

hi

jstewa13
7 - Meteor

thanks to regex101 for helping me figure out and test the parsing expression as i would never have been able to debug this in the designer

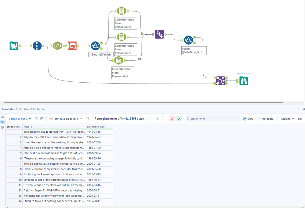
rzdodson
12 - Quasar
Spoiler
SPOILERCHALLENGE 4 - DATE PARSING.png

Attaches are two of my solutions for this weekly challenge.


DouDoune
7 - Meteor

Here's my solution! Date Parsing.png