Bring your best ideas to the AI Use Case Contest! Enter to win 40 hours of expert engineering support and bring your vision to life using the powerful combination of Alteryx + AI. Learn more now, or go straight to the submission form.
Start Free Trial

Weekly Challenges

Solve the challenge, share your solution and summit the ranks of our Community!

Also available in | Français | Português | Español | 日本語
IDEAS WANTED

Want to get involved? We're always looking for ideas and content for Weekly Challenges.

SUBMIT YOUR IDEA

Challenge #393: Find the Best Yarn

severhart
8 - Asteroid

that is usually how i go with my if statement building. keep the else as 'check' until i solve for all variations i want :)

DesmondMac
6 - Meteoroid

.

DesmondMac
6 - Meteoroid

.

leozhang2work
10 - Fireball
Spoiler
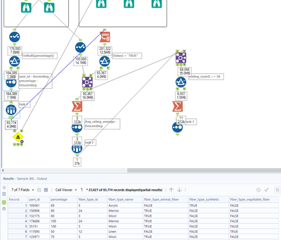
393.png
Kenda
16 - Nebula
16 - Nebula
Spoiler
10-16.PNG

Jzuniga7
5 - Atom

My solution

Spoiler
Challenge 393.PNG

estherb47
15 - Aurora
15 - Aurora

My solution

 

Spoiler
Frustrating that we had to guess where to classify the fiber types that had three falses listed to get matching answers
jassik
8 - Asteroid

Here is my yarn solution

lilyytl
5 - Atom

I tried to join the data sets but there seems to be some yarn ID only present in yard_fiber file. what should I do?

 

Also, there were yarns null max percentage, what should I do to these rows? Should i just filter them out?

ARussell34
8 - Asteroid

I appreciate knowing the top types of yarn now, but next I'd like to see what has the best price.

AR_393_sol.png