Want to get involved? We're always looking for ideas and content for Weekly Challenges.
SUBMIT YOUR IDEAMy solution attached.
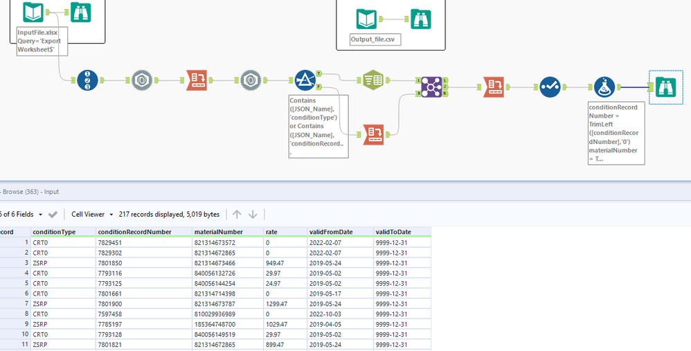
First parsed all the columns using regex parse, except used tokenize with 3 columns for the condtionType, then used formula to concatenate condtionType fields into one field, then used text to columns tool to add rows based on comma separated condtionType field, then parsed the validFromDate and valdToDate with date time tool, and lastly used select tool to select appropriate fields and data types.
Solution without JSON parse tool. The challenge reminds me of my SAP project days :)
I made two workflows with and without JSON Parse tool.
Fun challenge! Couldn't figure out the final sort order and took a minute to get the crosstabs put together correctly.
really enjoyed this one!,
