Bring your best ideas to the AI Use Case Contest! Enter to win 40 hours of expert engineering support and bring your vision to life using the powerful combination of Alteryx + AI. Learn more now, or go straight to the submission form.
Start Free Trial

Weekly Challenges

Solve the challenge, share your solution and summit the ranks of our Community!

Also available in | Français | Português | Español | 日本語
IDEAS WANTED

Want to get involved? We're always looking for ideas and content for Weekly Challenges.

SUBMIT YOUR IDEA

Challenge #380: Inspire 2023 Grand Prix (Round 3)

isobeltaylor
7 - Meteor

complete

JosephSerpis
17 - Castor
17 - Castor

Challenge Completed

 

Spoiler
Weekly_Challenge_380.JPG
JasperMB
8 - Asteroid
Spoiler
Challenge #380_JB.png

aatalai
15 - Aurora

Nice to have a predictive challenge but would be better if we had to split the dataset, and compare it with other models and choose the best one

Erin
11 - Bolide

Submission attached

 

Spoiler
For funsies, I played around with oversampling the Unsuccessful deliveries and used a create samples tool. It seemed the default Random Forest without oversampling or splitting the data worked better. I was surprised by that. Guess that's why people create multiple models! 
lynnesonney
8 - Asteroid

@AYXAcademy Are you able to provide any insight as to why the goal tool is configured for oversampling? the ACE cancellation file wasn't modified prior to pushing through the forest model tool.

 

Also - the Pct of total doesn't make sense; I'm showing 3709 / 20093 is 18% not 23%; you get 23 by dividing unsuccessful / successful. Can you help me understand this?! ☺

 

thanks! 

JoachimCaronTIL
8 - Asteroid

Here is my solution

 

Spoiler
Challenge 380_JC.png

Jean-Balteryx
16 - Nebula
16 - Nebula

Here is my solution !

JoachimCaronTIL
8 - Asteroid

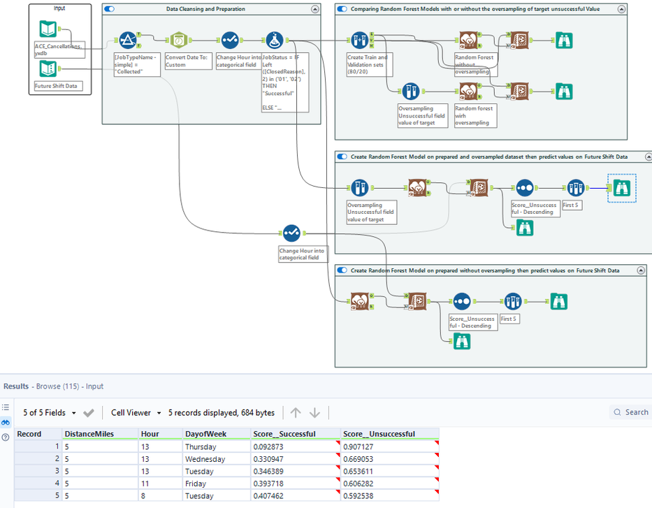
Here is another workflow showing comparison between Random Forest with or without oversampling the unsuccessful field value

 

Spoiler
Challenge 380 JC.png

sfarnham1
7 - Meteor

solution