ACT NOW: The Alteryx team will be retiring support for Community account recovery and Community email-change requests Early 2026. Make sure to check your account preferences in my.alteryx.com to make sure you have filled out your security questions. Learn more here
Start Free Trial

Weekly Challenges

Solve the challenge, share your solution and summit the ranks of our Community!

Also available in | Français | Português | Español | 日本語
IDEAS WANTED

Want to get involved? We're always looking for ideas and content for Weekly Challenges.

SUBMIT YOUR IDEA

Challenge #38: Data Blending for Batch Output

karlhansen
9 - Comet
Spoiler
solution_38.jpg
pmyers
Alteryx
Alteryx

My solution attached.

JHerzog5839
7 - Meteor
Spoiler
Spoiler

J_Herzog5839_0-1662659417287.png

 

amjadmanasra
8 - Asteroid

Hello Data Hero

attached is different solution for this challenge , and it has the following modifications:

1- this implementation will always ensure to create 15 file even if the data did not contain all possible combination of (region and product)

2- it has minor data cleansing early on the stream to ensure lookups data (region and products) are clean

3- I believe using Append File to perform (Cartesian Join) between the lookups (Region and Product) and then perform one Union Join with the main data set better from performance point of view 

4- this solution using latest Alteryx designer up to 2022 

 

*different take on the solution for this challenge 

Enjoy :)

.

 

Travis_Ratliff
8 - Asteroid

Solved

Thomas_Wells_2dot0
8 - Asteroid

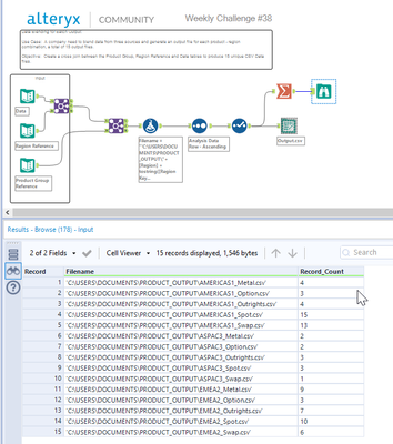
I guess I created my dynamic filename a little differently... so instead of 'Region1_Product1.csv' it's more descriptive and named like this: "AMERICAS1_Metal.csv'".

 

Below is the Filename formula and the preview:

Spoiler
Filename:
"'C:\USERS\DOCUMENTS\PRODUCT_OUTPUT\"+[Region] + tostring([Region Key])+"_"+[Product Group]+".csv'"


2022-09-13_20-54-28.png

Here is how I would configure the output: 

Spoiler
2022-09-13_20-55-44.png

 

 

 

nidhirana15
6 - Meteoroid

Solution38 solution.png

Krzysztof_Ch
7 - Meteor
Spoiler
Krzysztof_Ch_0-1663250556321.png

 

RMdL
7 - Meteor

DONE! 

Spoiler
RMdL_0-1663593317865.pngRMdL_1-1663593390742.pngRMdL_2-1663593411343.png

 

 

palacioielle
7 - Meteor

Nice challenge!!