ACT NOW: The Alteryx team will be retiring support for Community account recovery and Community email-change requests Early 2026. Make sure to check your account preferences in my.alteryx.com to make sure you have filled out your security questions. Learn more here
Start Free Trial

Weekly Challenges

Solve the challenge, share your solution and summit the ranks of our Community!

Also available in | Français | Português | Español | 日本語
IDEAS WANTED

Want to get involved? We're always looking for ideas and content for Weekly Challenges.

SUBMIT YOUR IDEA

Challenge #38: Data Blending for Batch Output

mackenzie_short
8 - Asteroid

I keep forgetting about the tostring tool! 

SkomantasTamulaitis
8 - Asteroid
Spoiler
Screenshot 2022-07-21 145056.png
ashleylschmitt
Alteryx
Alteryx

My solution!

ysakhuja9
7 - Meteor

Soln

RobertMika
7 - Meteor

Done

rjasred
6 - Meteoroid

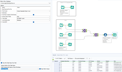
The output gives Name "Region_Product". it helps to determine easily without opening the file.

 

 

 

 

rjasred_0-1658868647721.png

 

Nadia_Bonner
8 - Asteroid
Spoiler
Nadia_Bonner_0-1659001950666.png

 

martinding
13 - Pulsar

WeChat Screenshot_20220730145210.png

Wanhope
8 - Asteroid
Spoiler
solutionChallenge 38 Solution.png

abn_mayur
7 - Meteor

soln