ACT NOW: The Alteryx team will be retiring support for Community account recovery and Community email-change requests Early 2026. Make sure to check your account preferences in my.alteryx.com to make sure you have filled out your security questions. Learn more here
Start Free Trial

Weekly Challenges

Solve the challenge, share your solution and summit the ranks of our Community!

Also available in | Français | Português | Español | 日本語
IDEAS WANTED

Want to get involved? We're always looking for ideas and content for Weekly Challenges.

SUBMIT YOUR IDEA

Challenge #358: Goodbye, Michael! (Part 1)

ErikStroem
6 - Meteoroid

Solved!

Zok
8 - Asteroid

Zok_0-1676632812706.png

 

Raees09
8 - Asteroid

My solution

Raees09_0-1676639145513.png

 

JamesCharnley
13 - Pulsar
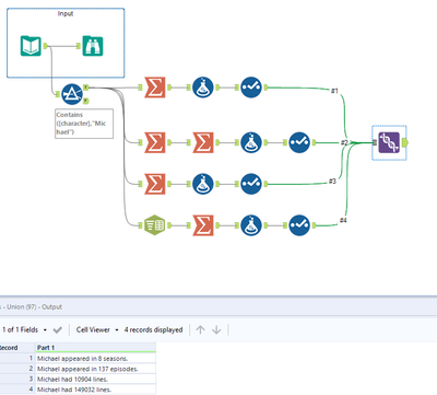
Spoiler
JamesCharnley_0-1676640443337.png

 

I like the office

Elizabeth_Curlee_2022_0-1676654251921.png

 

Virgile_Haution
7 - Meteor

Hi all, 

 

Spoiler
Virgile_Haution_1-1676644325571.png

 

Had some fun with this one as The Office is one of my favorite shows ever ! I didn't get the same number of words said by our beloved Michael. It may have to do with how we define "words" in this context. 

 

Have a nice day =)

 

 

 

Alayna
8 - Asteroid

Didn't quite get the right answers but thought we needed account for the messy name spellings

 

EdoardoAversaTIL
8 - Asteroid
Spoiler
EdoardoAversaTIL_0-1676648980729.png

 

alynnreau
8 - Asteroid
Spoiler
alynnreau_1-1676649431886.png

 

 

sylwia-rej
7 - Meteor
Spoiler
sylwiarej_0-1676650147818.png

 

Here's my solution :)