Want to get involved? We're always looking for ideas and content for Weekly Challenges.
SUBMIT YOUR IDEAMy solution.
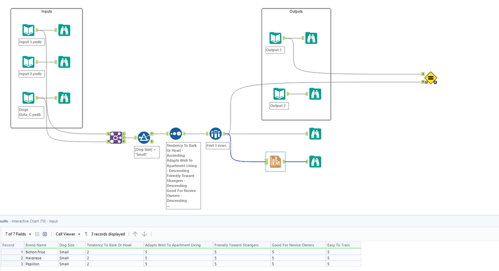
First had different results, but didn't account that the tendency to bark was a negative point.
Didnt want to search for the right columns, so used a transpose on start file and solution file and then joined the database.
It's been a whiile, so it was a great challenge to come back on
Slowly climbing
/Verakso