Bring your best ideas to the AI Use Case Contest! Enter to win 40 hours of expert engineering support and bring your vision to life using the powerful combination of Alteryx + AI. Learn more now, or go straight to the submission form.
Start Free Trial

Weekly Challenges

Solve the challenge, share your solution and summit the ranks of our Community!

Also available in | Français | Português | Español | 日本語
IDEAS WANTED

Want to get involved? We're always looking for ideas and content for Weekly Challenges.

SUBMIT YOUR IDEA

Challenge #300: Where is the party?

BSilverblatt
8 - Asteroid

Thanks for the challenge! Here is my solution:

karlynlarson
8 - Asteroid

my solution

sreekanthac
8 - Asteroid

My solution.

Spoiler
sreekanthac_0-1641935678698.png

 

sreekanthac
8 - Asteroid

@AngelosPachis Russia has more than two days of holidays. Since the question is which countries have two days (which I presume is meant to be exactly two days), Russia should not be considered. That is my thinking. 🙂 

BMorgan1390
8 - Asteroid

Round and Round the sun we go!

hayleematecko
8 - Asteroid

Found the party!

AJ_23
7 - Meteor

My Solution

jon_amanrich
8 - Asteroid

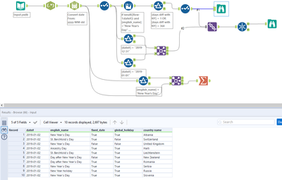
My solution below which is a bit different from the output file but lists countries with 2 days of holidays for New Year 🤔

Spoiler
jon_amanrich_1-1642157462773.pngjon_amanrich_2-1642157498590.png

 

PoojaGarg
7 - Meteor

Solution for Challenge # 300

SupperWoman
5 - Atom

SupperWoman_0-1642285542670.png