The Alteryx Community is a finalist in three 2026 CMX Awards! Help us win Customer Support Community, Most Engaged Community, and User Group Program of the Year - vote now! (it only takes about 2 minutes) before January 9.
ACT NOW: The Alteryx team will be retiring support for Community account recovery and Community email-change requests Early 2026. Make sure to check your account preferences in my.alteryx.com to make sure you have filled out your security questions. Learn more here
Start Free Trial

Weekly Challenges

Solve the challenge, share your solution and summit the ranks of our Community!

Also available in | Français | Português | Español | 日本語
IDEAS WANTED

Want to get involved? We're always looking for ideas and content for Weekly Challenges.

SUBMIT YOUR IDEA

Challenge #3: Running Averages

raeaton
8 - Asteroid

Was a bit confused as to what was wanted but here is my solution. Kept it simple. 

Spoiler
Challenge3Output.PNGChallenge3Solution.PNGChallenge3GenRow.PNG
Hannah71
7 - Meteor

I must read the hints - that was the hardest bit!

Hannah71
7 - Meteor

and another way

mattnason1
9 - Comet

It took me way longer than it should have to understand that you had to change the number of rows in the multi-row tool to be allowed to go back more than 1 month.

jbichachi003
9 - Comet

My solution!

 

Spoiler
I thought that the answer was strangely presented, so I also added an alternative solution that I think presents the data a bit better.

Challenge 2 solutionChallenge 2 solution
samdarmo
7 - Meteor

I don't think my solution is correct and I don't think I understood the challenge. But it was fun to do nevertheless. 

Diederik_vanderharst
8 - Asteroid

Not sure who'd want their data structured like this, but hey... to each their gravy.

Voila

Spoiler
Schermafbeelding 2022-04-20 om 11.30.24.png

mindyzhang99
8 - Asteroid

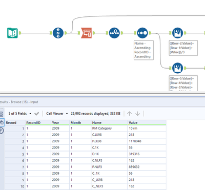
There is a typing error in question:

the column should be D.1k instead of p.1k

In the original dataset, there is no column called p.1k

 

It took me longer time to understand it.

TonyAndriani
9 - Comet

Reposting under my new user ID.

binu_acs
21 - Polaris
Spoiler
binuacs_0-1651300204007.png