cancel
Showing results for 
Search instead for 
Did you mean: 

Challenge #3: Running Averages

GeneR
Alteryx Alumni (Retired)

Challenge #3: Running Averages

We hope you enjoyed last week's challenge. For the third challenge, let’s look at creating 3 and 6 month running averages.

 

The goal is to create 3 and 6 month running averages for the values contained in columns: c.LK98, p.LK98, c.1K, p.1K, c.NLP3, and p.NLP3. Create the averages by RM Category. 

 

Update: As of 9/20/19, the start and solution files were updated.  Your solutions may not look like those posted by Community members prior to this date. 

 

 

Attachment
Download this attachment
Attachment
Download this attachment
mollymargolis
Asteroid

Re: Challenge #3: Running Averages

My solution for this challenge

Attachment
Download this attachment
jfraley
Meteor

Re: Challenge #3: Running Averages

Thanks

Spoiler
jfraley_0-1596663781468.png

 

Attachment
Download this attachment

Re: Challenge #3: Running Averages

My solution

Attachment
Download this attachment
fluteman
Comet

Re: Challenge #3: Running Averages

As a tip. I exported the output file and start file to excel to read it better.

 

This is a problem where Union function is used.

 

The challenge is a little misleading in the description. because the "value" contains strings (in the output), its hard to do a running average.

Attachment
Download this attachment
JethroChen
10 - Fireball

Re: Challenge #3: Running Averages

Spoiler
challenge_3_jc.PNG
Attachment
Download this attachment
bkwilson
Meteor

Re: Challenge #3: Running Averages

This was a really frustrating challenge. The output in the start file kept locking Alteryx up, and the data is set up in a really confusing way. And I swear the output only shows 3 month running averages?? Anyway, got there in the end!

 

Spoiler
ch3.PNG
Attachment
Download this attachment
Qiu
21 - Polaris
21 - Polaris

Re: Challenge #3: Running Averages

The solution is a bit confusing. I did what I think is correct.

En-3.PNG

Attachment
Download this attachment
Haris_Hasan
Meteor

Re: Challenge #3: Running Averages

Completed

Attachment
Download this attachment
gregchristensen
Asteroid

Re: Challenge #3: Running Averages

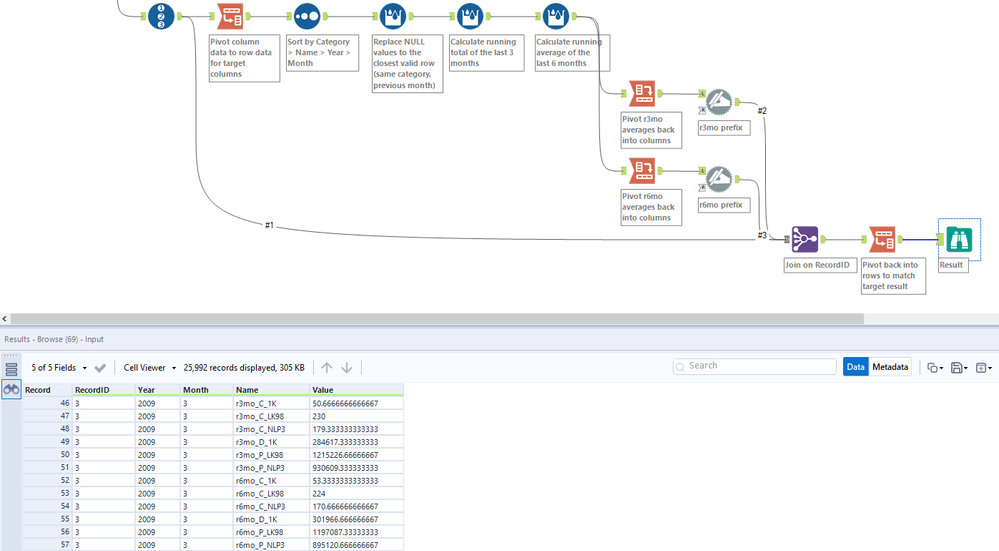
The start and solution files might still be confusing people.

 

If you don't want to view the solution file ahead of finalizing the solution yourself, referring to the output Browse tool in the start file, e.g. rows 8-13 (names with an underscore "_" instead of a period "." e.g. "C_NLP3") should be the r3mo_ values, and e.g. rows 14-19 (names with the Input_#3_ prefix) should be the r6mo_ values.  With the incorrect prefixes, the desired output target is very confusing.

 

gregchristensen_0-1597791614751.png

 

 

The problem is with the Dynamic Rename tool in the solution file.  It is not adding the r3mo and r6mo prefixes because of some missing columns.  Updating the Dynamic Rename tool settings in the solution file to add the prefixes to the correct fields helps to clarify the desired output.

 

Solution:

 

 

Spoiler
Challenge 3 - Actual.png

 

 

Attachment
Download this attachment
fimler
Asteroid

Re: Challenge #3: Running Averages

My solution workflow - contains 2 very similar solutions.

Attachment
Download this attachment