Bring your best ideas to the AI Use Case Contest! Enter to win 40 hours of expert engineering support and bring your vision to life using the powerful combination of Alteryx + AI. Learn more now, or go straight to the submission form.
Start Free Trial

Weekly Challenges

Solve the challenge, share your solution and summit the ranks of our Community!

Also available in | Français | Português | Español | 日本語
IDEAS WANTED

Want to get involved? We're always looking for ideas and content for Weekly Challenges.

SUBMIT YOUR IDEA

Challenge #298: Christmas Treasure Box

Brinker
8 - Asteroid
Spoiler

Really fun Christmas Challenge, cute result at the end 🙂

allwynthomas24
11 - Bolide

 

Spoiler
allwynthomas24_0-1639568463752.png

 

Amazing Hands on Experience in solving the problem step-by-step... Thanks @AYXAcademy for this challenge...

Happy Holidays Alteryx Family....

scoles0617
8 - Asteroid

My solution:

jpowellsd
Alteryx
Alteryx

Loved this one - time to make some Christmas cookies 🎄🍪!   And looks like we'll hit challenge #300 as last week of the year !

Spoiler
jpowellsd_0-1639590657753.png

 

patrick_digan
17 - Castor
17 - Castor
Spoiler
patrick_digan_0-1639591733419.png

 

PhilipMannering
16 - Nebula
16 - Nebula

Solution attached..

 

Spoiler
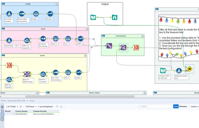
PhilipMannering_0-1639597710285.png

 

zoya_asgari
Alteryx Alumni (Retired)

here is my solution 

kelvin_law1
9 - Comet

Happy Holiday!!  Here is my solution:

Spoiler
kelvinlaw_0-1639618997068.png

 

Toons
12 - Quasar

My answer :

 

Spoiler
Toons_0-1639652565087.png

 

Brayndasilva
7 - Meteor

Solution:

 

Spoiler
2021-12-16-Alteryx Designer x64 - Challenge 298_.png