The Alteryx Community is a finalist in three 2026 CMX Awards! Help us win Customer Support Community, Most Engaged Community, and User Group Program of the Year - vote now! (it only takes about 2 minutes) before January 9.
ACT NOW: The Alteryx team will be retiring support for Community account recovery and Community email-change requests Early 2026. Make sure to check your account preferences in my.alteryx.com to make sure you have filled out your security questions. Learn more here
Start Free Trial

Weekly Challenges

Solve the challenge, share your solution and summit the ranks of our Community!

Also available in | Français | Português | Español | 日本語
IDEAS WANTED

Want to get involved? We're always looking for ideas and content for Weekly Challenges.

SUBMIT YOUR IDEA

Challenge #273: Filling In The Blanks

Emil_Kos
17 - Castor
17 - Castor

Hi,

That was fun

 

Emil_Kos_0-1624664306915.png

 

johnzrgu75
7 - Meteor
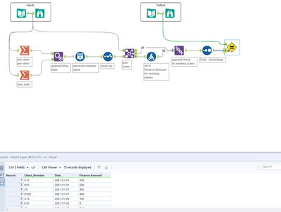
Spoiler
johnzrgu75_0-1624751484492.png

 

nlensing001
7 - Meteor

My solution

Spoiler
challenge_273_start_file_Nick Lensing.png
amir_alteryx_2021
6 - Meteoroid
Spoiler
Capture.PNG
RichoBsJ
11 - Bolide

Hi! Here my solution 🙂

Maskell_Rascal
13 - Pulsar

I loved seeing everyone's approach to solving this problem, and also kick myself for not thinking of using the generate rows tool! Even when submitting the challenge, I learn something new. 🤓

 

The solution provided was one of two different ways we had originally come up with building the workflow. Below is the second approach which utilizes an Advanced Join macro that is available on the gallery. 

 

Spoiler
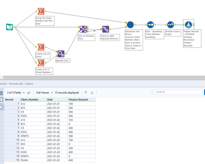
Maskell_Rascal_0-1624889168979.png

 

Cheers!

Phil

AngelosPachis
16 - Nebula

My solution to challenge 273 

 

Spoiler
AngelosPachis_0-1624891990666.png

 

KaneG
Alteryx Alumni (Retired)

I love the chance to use a join as a filter...

 

 

Spoiler
Redundant Select tools, but I like having them separate to the Join
KaneG_0-1624933638892.png

 

 

 

YoshiroFujimori
7 - Meteor

I like Cross Tab and Transpose.

Spoiler
YoshiroFujimori_0-1624962632750.png

 

jpowellsd
Alteryx
Alteryx

Good practice with generate rows

Spoiler
jpowellsd_0-1625006716815.png