ACT NOW: The Alteryx team will be retiring support for Community account recovery and Community email-change requests Early 2026. Make sure to check your account preferences in my.alteryx.com to make sure you have filled out your security questions. Learn more here
Start Free Trial

Weekly Challenges

Solve the challenge, share your solution and summit the ranks of our Community!

Also available in | Français | Português | Español | 日本語
IDEAS WANTED

Want to get involved? We're always looking for ideas and content for Weekly Challenges.

SUBMIT YOUR IDEA

Challenge #270: Pony Permutations

mmontgomery
11 - Bolide
11 - Bolide

Challenge #270

JamesCharnley
13 - Pulsar
Spoiler
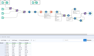
JamesCharnley_0-1655223367103.png

 

I've had this challenge open in a tab because I've felt like I should be able to solve it for a long time. Feel genuine relief for finally having done enough challenges that I got this logic!!

ARussell34
8 - Asteroid

The total outcome is 4 factorial, so if there were 5 horses racing that would be 5! or rather 120 different outcomes.

AnaisComyn
9 - Comet

Done ! 

leonhekkert
8 - Asteroid

My solution. 

 

Spoiler
Challenge_270.png
brandon_bunney
8 - Asteroid

my solution for challenge 270!

vbaumel
7 - Meteor

This was a fun one, and reminded me of teaching my kids about how many ways there were to shuffle a deck of cards!

 

Here's my solution.

Amy_smart
11 - Bolide

Here is my solution.

ndehghani
7 - Meteor

My solution!

kglearner
7 - Meteor
Spoiler
kglearner_0-1659649277901.png