Bring your best ideas to the AI Use Case Contest! Enter to win 40 hours of expert engineering support and bring your vision to life using the powerful combination of Alteryx + AI. Learn more now, or go straight to the submission form.
Start Free Trial

Weekly Challenges

Solve the challenge, share your solution and summit the ranks of our Community!

Also available in | Français | Português | Español | 日本語
IDEAS WANTED

Want to get involved? We're always looking for ideas and content for Weekly Challenges.

SUBMIT YOUR IDEA

Challenge #260: Fuel Me Once...

Powerhouse_21
10 - Fireball
Spoiler
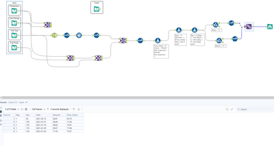
Powerhouse_21_0-1683004380171.png

 

ale_sisto
8 - Asteroid

Solution:

Blamey4
7 - Meteor

Spoiler Alert

Elizabeth_Curlee_2022_0-1683303651940.png

 

mg46
8 - Asteroid

Nice challenge, enjoyed this one!

 

Spoiler
mguarniere_0-1683666624376.png

 

Carolyn
12 - Quasar
12 - Quasar

Solution attached!

vidyasurendra
8 - Asteroid

vidyasurendra_0-1683784947921.png

What an amazing challenge!:)

JPPPP
8 - Asteroid
Spoiler
solution
Dani_Lin
8 - Asteroid

solved

ed_hayter
13 - Pulsar
Spoiler
ed_hayter_0-1686911656623.png