Pardon our dust - Alteryx Academy is under construction. Lessons and courses completed on Community from now until January 20th will not be recorded.
Start Free Trial

Weekly Challenges

Solve the challenge, share your solution and summit the ranks of our Community!

Also available in | Français | Português | Español | 日本語
IDEAS WANTED

Want to get involved? We're always looking for ideas and content for Weekly Challenges.

SUBMIT YOUR IDEA

Challenge #26: Service Technician Travel Distance

belalmos
Météore

Thanks for the challenge ,My Solution

Ben_Jeffreys
Astéroïde

My submission

steven4320555
Astéroïde

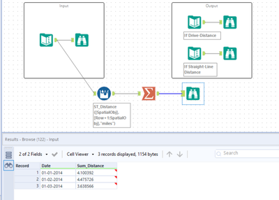
This one is straight forward.

(Edit: Just realised that my solution is simpler compared with many others, as I have used spatial function, thanks to the input data is already a spatial type.)

 

Révélation
steven4320555_0-1586794732071.png

 

 

Shelbey
Alteryx
Alteryx

I was only able to get the straight-line distance.

joshvbarth
Astéroïde
Révélation
joshvbarth_0-1586968820984.png

 

freewind
Météore

straight line only

For drive distance, do I need to prepare data myself by drawing?

seinchyiwoo
Alteryx Alumni (Retired)

using the distance function in multirow formula instead.

Révélation
seinchyiwoo_0-1587351869646.png

 

deepaprash
Astéroïde

Done

Zangoly
Astéroïde

I was initially trying to create a new column that has the 'spatial' data type but i did not know how so i had to use the solution, which went down a different route which I still don't fully understand how it worked.

Révélation
Zangoly_0-1587478910335.png

 

Jean-Balteryx
16 - Nebula
16 - Nebula

Here is my solution !