Pardon our dust - Alteryx Academy is under construction. Lessons and courses completed on Community from now until January 20th will not be recorded.
Start Free Trial

Weekly Challenges

Solve the challenge, share your solution and summit the ranks of our Community!

Also available in | Français | Português | Español | 日本語
IDEAS WANTED

Want to get involved? We're always looking for ideas and content for Weekly Challenges.

SUBMIT YOUR IDEA

Challenge #258: Relatively Old

Manav_Sehra
8 - Asteroid

A little late to the party, but here's my solution. 

 

Spoiler
Manav_Sehra_0-1633112313028.png Manav_Sehra_1-1633112330172.png

 

 

Anmol97
8 - Asteroid

Here's my solution

Kanishkas5301
8 - Asteroid

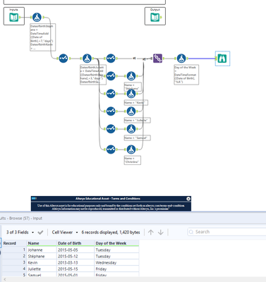
Would like to know an easier way to calculate Julienne's date of birth

JoshuaGostick
12 - Quasar

My solution

 

Spoiler
challenge_258.PNG
galmahalal
7 - Meteor

Here is my solution for the challenge.

 

Best!

hanykowska
11 - Bolide

I was almost expecting to read that when Kevin was 50, he was twice the age of Sophie... well, this was easier!

 

Spoiler
hanykowska_0-1633711753870.png

 

CHarrison
8 - Asteroid
Spoiler
Solution 258.PNG

My solution 😄 

allwynthomas24
11 - Bolide
Spoiler
allwynthomas24_0-1634626857240.png

 

Sebastiaandb
12 - Quasar

Here is my solution!

 

Spoiler
Sebastiaandb_0-1634712276848.png

 

leozhang2work
10 - Fireball
Spoiler
258 - 2.png258.png

Good practice with datetime functions.