ACT NOW: The Alteryx team will be retiring support for Community account recovery and Community email-change requests Early 2026. Make sure to check your account preferences in my.alteryx.com to make sure you have filled out your security questions. Learn more here
Start Free Trial

Weekly Challenges

Solve the challenge, share your solution and summit the ranks of our Community!

Also available in | Français | Português | Español | 日本語
IDEAS WANTED

Want to get involved? We're always looking for ideas and content for Weekly Challenges.

SUBMIT YOUR IDEA

Challenge #258: Relatively Old

CRowlatt
8 - Asteroid

Done! Good challenge!

chandanmahajan
5 - Atom

Expected Output Prepared in simple way.

Shawn_Maphoto
7 - Meteor
Spoiler
EthutengDev_0-1618263338720.png


Expect

EthutengDev_1-1618263388637.png

 

 Hi, 
here is my solution.

I found it weird weird that according the problem statement, * Kevin is 2 years and 53 days older than Johanne*, but on the expected output he is younger? Did anyone else notice this?

ponraj
13 - Pulsar

Here is my solution. 

Spoiler
Capture.PNG
WernerE
8 - Asteroid
Spoiler
Screenshot_3.jpg
sumishun
5 - Atom

 

Spoiler
sumishun_0-1618971716219.png

 

 

 

 

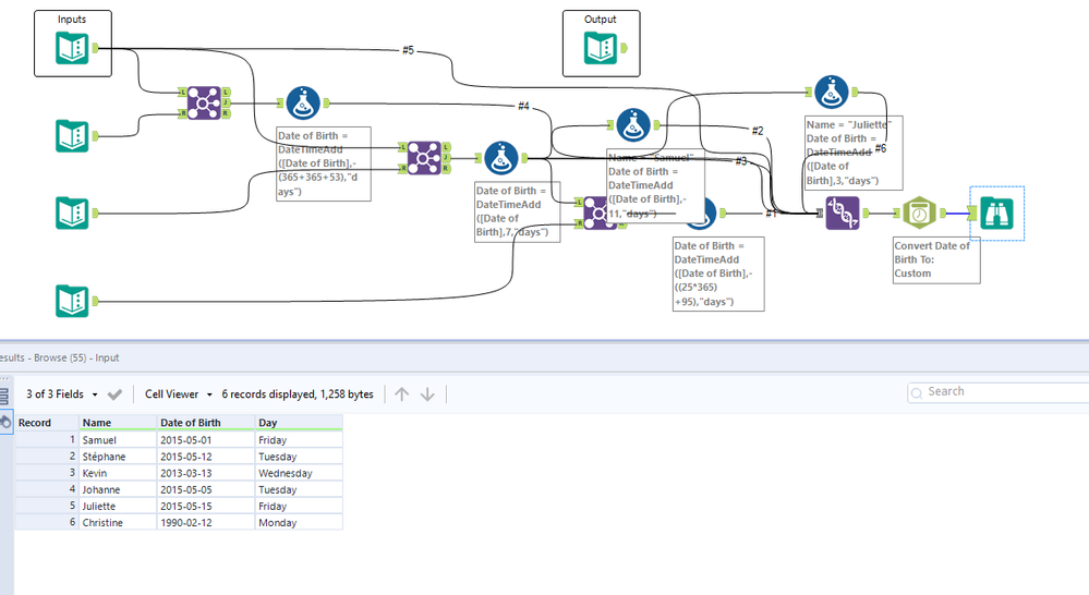
JonathanAllenby
8 - Asteroid

Here's my solution.

 

Spoiler
Decided to calculate all DOBs in different columns and then stack them.
JonathanAllenby_0-1619621917534.png

 

RaviP
8 - Asteroid

Here's mine

Spoiler
RaviP_0-1619629015897.png

 

raweade
7 - Meteor

solution 258

Lili1
8 - Asteroid

My solution!