ACT NOW: The Alteryx team will be retiring support for Community account recovery and Community email-change requests Early 2026. Make sure to check your account preferences in my.alteryx.com to make sure you have filled out your security questions. Learn more here
Start Free Trial

Weekly Challenges

Solve the challenge, share your solution and summit the ranks of our Community!

Also available in | Français | Português | Español | 日本語
IDEAS WANTED

Want to get involved? We're always looking for ideas and content for Weekly Challenges.

SUBMIT YOUR IDEA

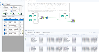
Challenge #253: Delivery Dates

AndrewS
11 - Bolide

#253

Spoiler
253.JPG
Spurs
8 - Asteroid
Spoiler
Spurs_0-1670254167143.png

 

Archie_bos
8 - Asteroid

solution

ShankerV
17 - Castor

Hi,

 

Nice one, had thrill solving this.

 

ShankerV_0-1670411472651.png

 

Many thanks

Shanker V

lucaskro
8 - Asteroid

My solution Screenshot_20221207_092619.png

JoachimCaronTIL
8 - Asteroid

Here is my solution

alexhenson
8 - Asteroid
Spoiler
alexhenson_0-1670424408263.png

 

SkomantasTamulaitis
8 - Asteroid

Here's my solution.

Spoiler
Screenshot 2022-12-10 191555.png
StanleyKinnok_Chan
8 - Asteroid

Here is my solution

trevor_harvey
8 - Asteroid
Spoiler
trevor_harvey_0-1671038867522.png