Bring your best ideas to the AI Use Case Contest! Enter to win 40 hours of expert engineering support and bring your vision to life using the powerful combination of Alteryx + AI. Learn more now, or go straight to the submission form.
Start Free Trial

Weekly Challenges

Solve the challenge, share your solution and summit the ranks of our Community!

Also available in | Français | Português | Español | 日本語
IDEAS WANTED

Want to get involved? We're always looking for ideas and content for Weekly Challenges.

SUBMIT YOUR IDEA

Challenge #25: Creating Merchant Combos

alacoume
9 - Comet

My solution:

benjimoser
9 - Comet

My Solution

Spoiler
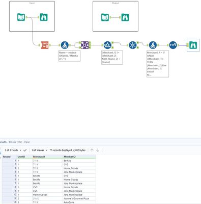
benjimoser_0-1673959912754.png
Flo_P
9 - Comet
Spoiler
While not identical in sorting / null values in merch 1 vs merch 2, the pairings are identical per customer as well as the total rows. So mission accomplished.
Flo_P_0-1674050900253.png

 

danblythe
8 - Asteroid
Spoiler
I used an iterative macro, which felt more natural to me :)
eraaz_lala
8 - Asteroid

Hello,

Please find attached my solution to challenge #25

 

Regards, Eraaz

keynguyen
8 - Asteroid
Spoiler
Challenge 25 sol.jpg

siddharth_28
8 - Asteroid

Re: Challenge #25: Creating Merchant Combos

jerviss53
8 - Asteroid

Solution attached

CeliaC_Silje
8 - Asteroid
Spoiler
CeliaC_Silje_0-1677491097598.png
Shelbey
Alteryx
Alteryx
Spoiler
Shelbey_0-1678891514009.png