Pardon our dust - Alteryx Academy is under construction. Lessons and courses completed on Community from now until January 20th will not be recorded.
Start Free Trial

Weekly Challenges

Solve the challenge, share your solution and summit the ranks of our Community!

Also available in | Français | Português | Español | 日本語
IDEAS WANTED

Want to get involved? We're always looking for ideas and content for Weekly Challenges.

SUBMIT YOUR IDEA

Challenge #25: Creating Merchant Combos

Steph_Maddrell
8 - Asteroid

 

Spoiler
Steph_Maddrell_0-1623600387842.png

 

 

terpguy80
6 - Meteoroid
Spoiler
challenge25.jpg
youngk313
8 - Asteroid

Probably could also accomplish this with an iterative macro. Had to implement swapping logic for the null values.

Erin
11 - Bolide

Submission attached. 

Ajjay
8 - Asteroid

Soln

j_trefethen
8 - Asteroid
Spoiler
challenge 25 JT solutions.jpg

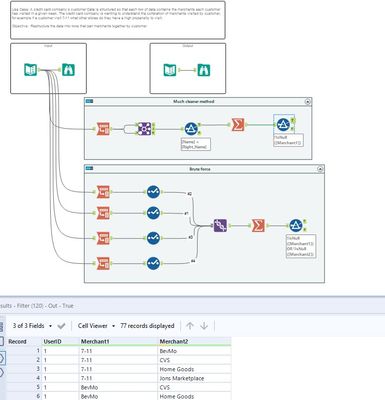
Started with a brute force method, then realized there's an easier way using a join on User ID.

Harrylosborne
8 - Asteroid
Spoiler
Harrylosborne_0-1625763142681.png

Ended up using Generate Rows since I had been learning about it earlier this week, cut out some of the middle Joining

JackBurnham
8 - Asteroid

b

Elias_Nordlinder
11 - Bolide

Okaaay, definitely not the most optimized solution, haha 🙂

 

Spoiler
Elias_Nordlinder_0-1626950587001.pngElias_Nordlinder_1-1626950601786.png

 

ExploreMore
8 - Asteroid

This felt hard. As I was building it, I imagined that there had to be an easier way. Then I looked at the solution and it used almost the same number of tools 😂

 

Spoiler
Screenshot 2021-07-25 161637.png